继推出 tRPC-Agent-Go 框架后,腾讯 tRPC 团队宣布再次开源 Python 版本的 tRPC-Agent-Python 框架
相比于业界已有的 Agent 框架,tRPC-Agent-Python 的优势在于:
- 多范式 Agent 编排:预设编排支持 ChainAgent / ParallelAgent / CycleAgent ,同时支持 GraphAgent 图编排
- 图编排能力(GraphAgent):通过 DSL 统一编排 Agent / Tool / MCP / Knowledge / CodeExecutor
- trpc-claw(openclaw-like)Agent能力:基于nanobot:https://github.com/HKUDS/nanobot 构建,tRPC-Agent 提供 trpc-claw 能力,方便你快速开发一个支持 Telegram / 企业微信等通道的 OpenClaw-like 个人 AI Agent
- 高效接入 Python AI 生态扩展:Agent 生态扩展(claude-agent-sdk / LangGraph 等)/ 工具生态扩展(mcp 等)/ 知识库生态扩展(LangChain 等)/ 模型生态扩展(LiteLLM 等)/ 记忆生态扩展(Mem0 等)
- Agent 生态扩展:支持 LangGraphAgent / ClaudeAgent / TeamAgent(Agno-Like)。
- Tool 生态扩展:FunctionTool / 文件工具 / MCPToolset / LangChain Tool / Agent-as-Tool
- 完善的记忆能力(Session / Memory):Session 负责单会话内的消息与状态管理,Memory 负责跨会话长期记忆与个性化信息沉淀。持久化支持 InMemory / Redis / SQL,Memory 还支持 Mem0
- 生产级知识库能力:知识库能力基于 LangChain 组件构建,更好地支持 RAG 场景
- CodeExecutor 扩展能力:支持本地 / 容器执行器,用于支持 Agent 的代码执行与任务落地能力
- Skills 扩展能力:支持 SKILL.md 技能体系,用于支持 Agent 的技能复用与动态工具化能力
- 对接多种 LLM Provider:OpenAI-like / Anthropic / LiteLLM 路由
- 服务化与可观测:支持通过 FastAPI 提供 HTTP / A2A / AG-UI 的服务,内置 OpenTelemetry 追踪
tRPC-Agent-Python 提供从 Agent 构建、编排、工具接入、会话记忆,到服务化部署与可观测的完整能力,帮助你快速落地可运行、可扩展、可维护的智能体应用。
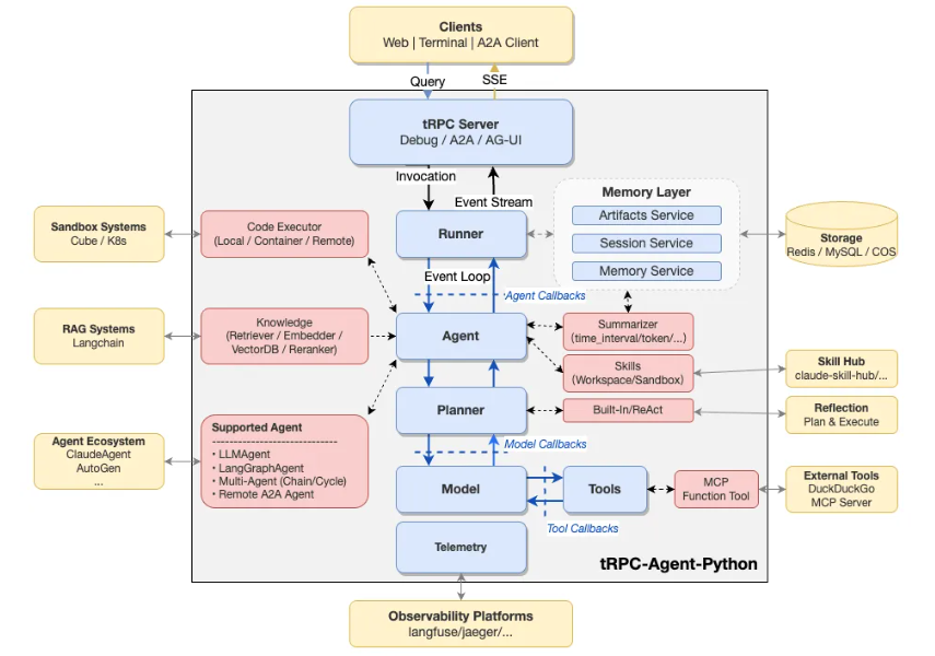
框架采用事件驱动方式组织组件,各层可独立扩展:
- Agent 层:LlmAgent / ChainAgent / ParallelAgent / CycleAgent / TransferAgent
- Agent 生态扩展层:LangGraphAgent / ClaudeAgent / TeamAgent
- 图能力层:GraphAgent(DSL 组件编排能力)
- Runner 层:统一执行入口,负责 Session / Memory / Artifact 等服务协同
- Tool 层:FunctionTool / 文件工具 / MCPToolset / Skill 工具
- Model 层:OpenAIModel / AnthropicModel / LiteLLMModel
- Memory 层:SessionService / MemoryService / SessionSummarizer / Mem0MemoryService
- Knowledge 层:基于 LangChain 的生产级知识库能力(RAG)
- 执行与技能层:CodeExecutor(本地/容器)/ Skills
- 服务层:FastAPI / A2A / AG-UI
- 观测层:OpenTelemetry tracing/metrics,可对接 Langfuse 等平台
- 生态适配层:claude-agent-sdk / mcp / LangChain / LiteLLM / Mem0,通过模型/工具/记忆适配器接入主链路
