详解ROMA中复杂图表的渲染实现
一、背景
ROMA承接很多复杂图表的渲染需求,在京东金融APP内,特别是首页首屏的图表,对图表渲染的及时性要求很高。近期业务反馈频繁重启时,首页的黄金走势图偶现渲染不出的问题,通过梳理图表的渲染流程,对缓存策略、视图加载和渲染过程进行了重构,确保渲染成功率,提升了渲染速度以及补充了异常重试的功能。
二、使用场景分析
京东金融App内有很多使用复杂图表的业务场景,以下截取部分场景。下图分别是黄金历史金价的走势图、用户购买的基金的收益走势图、小金库的收益柱状图、用户投资诊断的雷达图、省钱账单和AI助手账单趋势柱状图。
可见,金融App内图表的使用具备种类丰富、数据信息量大,定制程度高、交互频繁等特点,经调研发现,Apache ECharts 是一个基于 JavaScript 的功能强大的开源可视化图表库,被广泛应用于数据分析、监控系统、报表工具等领域。并且支持定制支持的图表类型,可降低图标库的体积和提升图标库的加载速度。由于原生端并没有类似的图表库,因次决定在 ROMA 中引入 ECharts 来承接复杂图表的显示需求 。
三、重构过程分析
1、原理分析
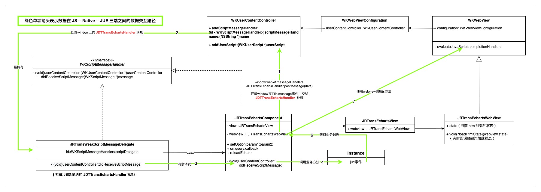
ROMA 对外提供 echarts 标签,内部依赖提前加载了 echarts.js 库的 WebView,将图表数据交给准备好环境的 webveiw,达到渲染图表的目的。这里有一个重要的前提就是成功加载了echarts.js 库的 WebView 才具备快速渲染各类图表的能力。并且需要提前打通 ROMA 与 Native,Native 与 WebView 之间的数据通讯,保证数据在三端之间的顺畅流转。
为此自定制了 JRTransEchartsWebView 专门用于渲染 echarts 数据,JRTransEchartsComponent 作为标签实现在承接 webview 和 jue 环境的数据传递和业务逻辑处理。以下类图展示了各主要类对象之间的相互关系。
NSString *jsStrring = @"window.addEventListener('message', (e) => { \
var customDict = {'function':'jdttransWindowEventDispatch',\
'careParamDict':{'data': e.data, 'origin': e.origin}};\
window.webkit.messageHandlers.JDTTransEchartsHandler.postMessage(customDict);})";
NSString *jscode = [NSString stringWithFormat:jsStrring];
WKUserScript *script = [[WKUserScript alloc]initWithSource:jscode injectionTime:WKUserScriptInjectionTimeAtDocumentStart forMainFrameOnly:YES];
[webView.configuration.userContentController addUserScript:script];
Native 向 WebView 发送数据通过 evaluateJavaScript 的方式,向JS环境中输入数据:
NSMutableDictionary *dict = [NSMutableDictionary dictionaryWithDictionary:@{@"type":@"message"}];
[dict jdd_setObjectCheck:message forKey:@"data"];
[dict jdd_setObjectCheck:@"*" forKey:@"origin"];
NSString *dictString = [dict jdd_JSONString];
NSString *jsString = [NSString stringWithFormat:@"javascript:(function (){ \
var event = new MessageEvent('message', %@);\
window.dispatchEvent(event);})()",dictString];
[webView evaluateJavaScript:jsString completionHandler:nil];
JUE 和 Native 之间的通讯通道在初始化 ROMA 的 SDK 时就已经建立,Native 和 webview 的数据交互也通过 postMessage 的方式建立,如下图所示:
以上,JUE 通过调用 call native 将数据发送到 Native,Native 通过 window.dispatchEvent 的方式将数据传递给 WebView。而图表上的手势交互等事件 WebView 通过 postMessage 的方式发送,在 Native 监听指定类型的 message 获取数据,通过处理并通过 fire event 触发到 JUE。
2、缓存的设计
对于 echarts 渲染图表数据,大致经历以下过程,创建 webview,加载 echarts.js 渲染库,资源开始加载 ,资源成功加载,最后渲染图表数据,这几个过程中,除了最后一步渲染数据,前面的步骤都可以提前做,越早完成前面的工作,越能提升图表渲染的效率。
为此,设计了可重复利用的并可自动扩容的 WebView 缓存容器 JRTransEchartsCache。在App启动阶段缓存 min 个 WebView 保存至缓存列表 cacheArray 中,并持续跟踪 WebView 加载 echarts.js 的阶段,确保在成功加载了 echarts.js 资源后再开始渲染图表数据。而对于过早的图表渲染指令,则先保存至指定标签的指令缓存列表 eventArray 中,待成功加载后,再渲染 eventArray 中的数据。
而对于 WebView 加载 echarts.js 资源失败的情况,也加入了失败重试的逻辑,当业务端发起数据渲染时会检查环境状态,而触发 echarts.js 的重新加载。
随着 WebView 使用,其状态被标记为 using,并根据使用的情况,自动触发 cacheArray 中的 WebView 扩容,最大扩容至 max 个。对于从详情页返回而释放的图表,其 WebView 将会被标记为 free ,可提供为其他的图表视图使用。 当使用图表的业务持续增多,当 cacheArray 中的 WebView 都被使用后,则新创建的 WebView 不再加入 cacheArray,遵循当次获取,当次创建,使用完成,就地销毁的原则。
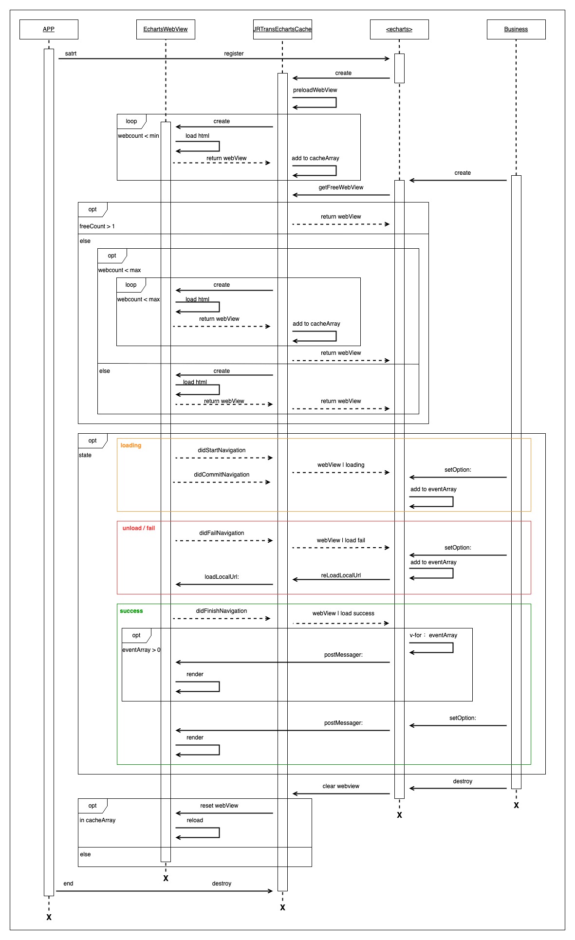
3、渲染流程
下图记录了从 App 启动到业务创建 echarts 图表,到业务退出,到 App 退出期间,融合了缓存的初始化以及自动扩容,包括在 webview 加载 echarts.js 资源的不同阶段对渲染指令的处理,以及视图销毁后的内存处理等场景下的处理流程。
四、效果验证
为了更直观的展示图表在业务上的使用场景,使用重构后的图表标签渲染柱状图、条形图、折线图、饼图和组合图表,渲染的效果和操作都很流畅(由于文档的限制,对以下视频做了降频和清晰度的处理),效果如下:
五、总结
通过此次图表的重构,在App冷启时,以 iPhoneXS Max 设备为例,首页首屏渲染图表数据的时间平均缩短了200ms;冷启首页首屏图表的渲染成功率,由之前的平均90%提升至接近100%;非首页首屏的图表渲染几乎零延迟;对于异常情况导致的环境初始化失败的问题,也在接受渲染指令时自检渲染环境并重启环境初始化,自动恢复数据的渲染。如果你也对图表渲染或者对跨端框架 ROMA 感兴趣,可留言交流。
关注公众号
低调大师中文资讯倾力打造互联网数据资讯、行业资源、电子商务、移动互联网、网络营销平台。
持续更新报道IT业界、互联网、市场资讯、驱动更新,是最及时权威的产业资讯及硬件资讯报道平台。
转载内容版权归作者及来源网站所有,本站原创内容转载请注明来源。
-
上一篇
推动开源鸿蒙RN版本演进与性能优化 共创跨平台体验新标杆
10月24日,在QCon全球软件开发大会上海站的 HarmonyOS 开发者技术分论坛上,华为终端BG软件主任工程师带来了《开源鸿蒙 React Native 性能体验提升实践与思考》的主题分享,深入解析了开源鸿蒙React Native(RN)版本的最新进展,以及在性能和负载优化方面的实践探索。 开源鸿蒙RN版本快速演进,助力应用RN业务高效商用 随着鸿蒙生态的持续壮大,开发者迎来了除 Android 与 iOS 之外的“第三种选择”。React Native(RN)作为业界广泛应用的跨平台开发框架,兼具开发效率与性能优势。推进 RN 框架的鸿蒙化适配与版本演进,将有助于开发者复用原有技术栈,快速构建高性能的鸿蒙应用,有效缓解“加入一个新生态就会增加一倍投入”的行业困境,实现“一套代码、多平台复用”的开发体验。 据华为专家介绍,依托开源鸿蒙社区平台,华为携手产业界及学术界力量共同交付RN跨平台框架的开源鸿蒙版本。通过开源共建的模式,开源鸿蒙RN版本快速迭代,能力不断完善,已支撑200多个应用RN业务商用。其中,在头部200多个鸿蒙应用中,有40多款涉及RN框架,均已全部实现商用。更...
-
下一篇
在 Elasticsearch 中解析 JSON 字段
作者:来自ElasticValentin Crettaz 了解如何使用摄取管道解析 Elasticsearch 中的 JSON 字段,以有效地索引、查询和聚合 JSON 数据。 Elasticsearch 新手?加入我们的Elasticsearch 入门网络研讨会。您还可以开始免费的云试用或立即在您的机器上试用 Elastic。 在本文中,我们将讨论如何在 Elasticsearch 中解析 JSON 字段,这是处理日志数据或其他结构化数据格式时的常见需求。我们将涵盖以下主题: 将 JSON 数据导入 Elasticsearch 使用 Ingest Pipeline 解析 JSON 字段 查询和聚合 JSON 字段 1. 将 JSON 数据导入 Elasticsearch 在将 JSON 数据导入 Elasticsearch 时,确保数据格式和结构正确非常重要。Elasticsearch 可以自动检测并映射 JSON 字段,但建议定义显式映射,以更好地控制索引过程。 要创建带有自定义映射的索引,可以使用以下 API 调用: PUT /my_index { "mappings": ...
相关文章
文章评论
共有0条评论来说两句吧...

微信收款码
支付宝收款码