![]()
🎯 更新一览
社区版
多项操作人性化优化,详细阅读 版本日志 部分。
企业版
-
SQL Server 安全升级
-
SQL 工作台审核精准度优化
👉️ 专业版获取 文末问卷
👉️ 企业版获取 文末海报预约商务咨询
📚️ 《SQLE 小课堂》火热更新中……
🎈 新特性
企业版:SQL Server 用户的安全感升级
嘿,SQL Server 的守护者们:
大家在运维数据库时,是不是最怕那种 “手抖” 的时刻?比如写 DELETE 忘了加 WHERE 条件,或者一条语句下去影响了成千上万行数据,瞬间冷汗直流?
为了让大家睡个安稳觉,本月我们专门为 SQL Server 打造了一套 全方位的安全升级包!
我们为你解决了什么问题?
-
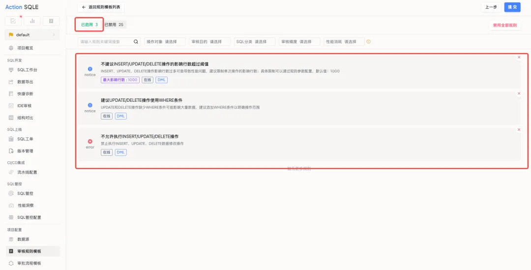
告别“裸奔”操作: 我们新增了 3 条核心规则。
-
现在系统可以强制拦截没有 WHERE 条件的更新或删除操作(再也不怕误删全表了);
-
当 UPDATE、DELETE 操作影响行数超过你设定的安全阈值时,系统会立刻发出警告;
-
如果你希望极致安全,甚至可以直接禁止某些高危的数据修改操作,如 INSERT、UPDATE、DELETE 操作。
-
拥有“后悔药”: 除了事前拦截,我们还上线了 SQL Server 数据源的备份恢复功能。万一真的遇到突发情况,你可以快速将数据恢复到安全状态。
你将获得:
如何开始?
-
配置规则:进入审核规则模板 -> 创建 SQL Server 类型的审核规则模板,开启上述三条规则,即可体验。
-
尝试备份: 在数据源管理页面,找到你的 SQL Server 实例,开启“SQL 备份配置”后,下次创建工单就可以体验到 SQL Server 的备份恢复能力啦~
![]()
企业版:工作台审核精准度优化
我们升级了工作台的审核机制。
现在提交 SQL 时,系统默认采用 在线审核 模式。它会直接参照数据库的实时结构进行检查。
相比之前的离线模式,能更早发现表结构不一致等问题,确保审核通过的 SQL 执行时不再报错,让发布流程更顺畅。
📜 版本日志
社区版
优化
-
[/issues/3184] 优化再次执行的提示文案
-
[/issues/3179] 登录页面默认首选第三方登录
-
[actiontech/dms/issues/560] 支持用户名包含空格
-
[/issues/3190] 新增工单关闭和标记为人工上线操作的消息推送功能
Bug 修复
企业版
新特性
-
[actiontech/sqle-ee/issues/2604] SQL Server 数据源支持备份恢复功能
-
[actiontech/sqle-ee/issues/2597] 支持 CB 工作台在线审核
-
[actiontech/sqle-ee/issues/2596] SQL Server 新增 3 条规则
优化
Bug 修复
🧩 版本选择
社区版:轻量级 MySQL 开发治理工具,满足个人和小团队的基础 SQL 开发需求。
专业版:多数据源开发治理平台,为中小团队提供更丰富的数据库变更管控能力。
企业版:企业级数据资产合规平台,满足大型企业的数据安全与管控要求。
![]()
🤗 我们为 社区版 和 企业版 准备了在线体验环境,欢迎体验。
![]()
👉 社区版:http://demo.sqle.actionsky.com/
👉 企业版:http://demo.sqle.actionsky.com:8889/
🙋♂️ 用户名: admin 🔑 密码: admin
👉 专业版: 调填写调研问卷(扫码或点击 原文链接)获取安装包。
![]()
SQLE 4.2512.0 专业版获取
🔗 企业版获取:可通过海报下方的小程序进行商务咨询或预约演示。
![]()
✨ Github:https://github.com/actiontech/sqle
📚 文档:https://actiontech.github.io/sqle-docs/
💻 官网:https://opensource.actionsky.com/sqle/
👥 交流群请添加小助手加入:ActionOpenSource
🔗 商业支持:https://www.actionsky.com/sqle