阿里通义发布下一代基础模型架构 Qwen3-Next
阿里通义Qwen团队发布了下一代基础模型架构Qwen3-Next,并开源了基于该架构的Qwen3-Next-80B-A3B系列模型。
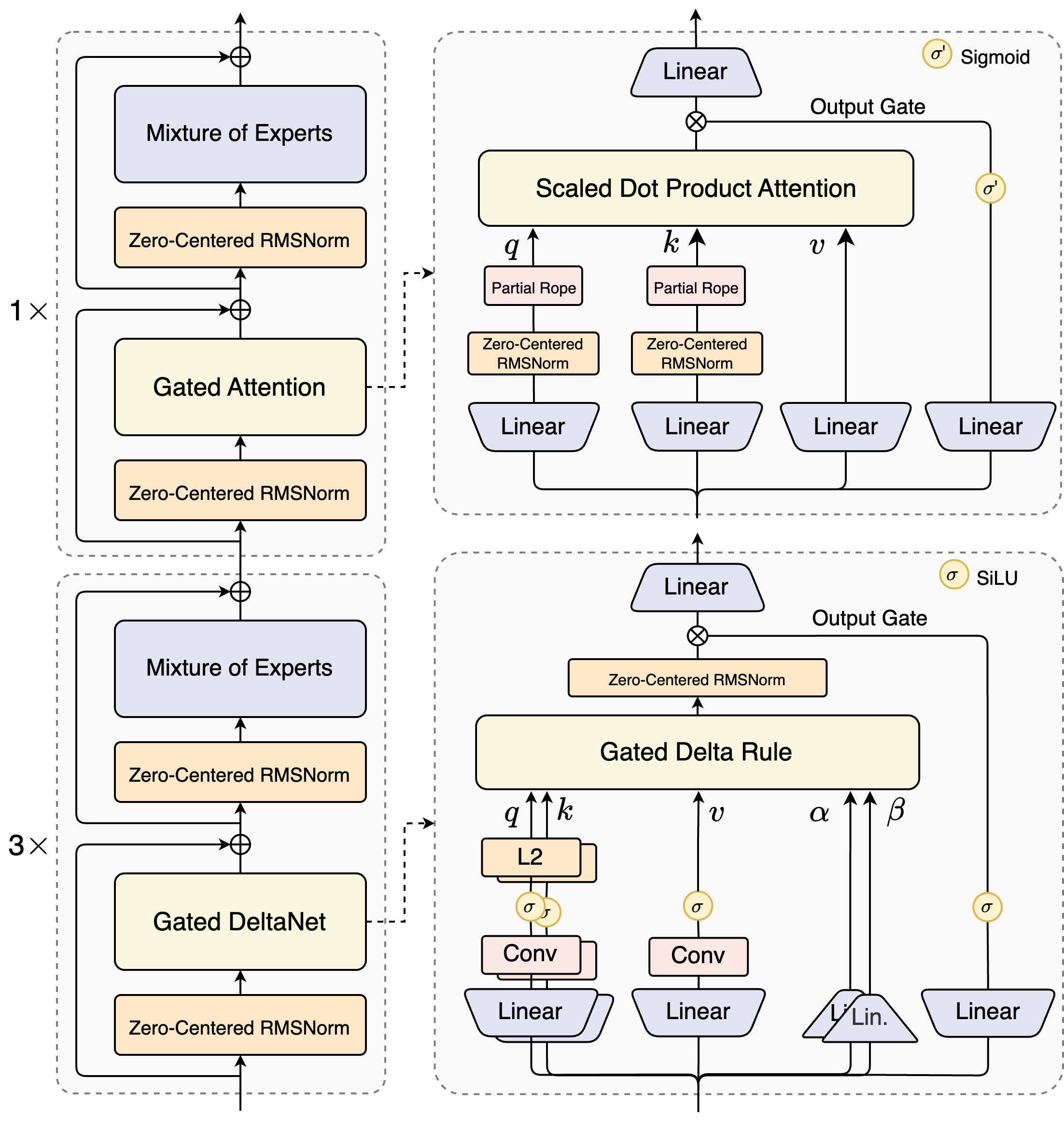
据介绍,该结构相比Qwen3的MoE模型结构,进行了以下核心改进:
- 混合注意力机制
- 高稀疏度MoE结构
- 一系列训练稳定友好的优化
- 以及提升推理效率的多token预测机制
Qwen3-Next被称为其下一代(Qwen3.5)模型的预览,旨在提升大模型在长上下文和大规模总参数下的训练与推理效率。该架构被认为是未来大模型发展的两大趋势——上下文长度扩展(Context Length Scaling)和总参数扩展(Total Parameter Scaling)的体现。
“Gated DeltaNet + Gated Attention”的模型架构:
Qwen3-Next-80B-A3B-Base模型拥有800亿参数,激活参数仅30亿,实现了与Qwen3-32B dense模型相近甚至略好的性能,而训练成本仅为Qwen3-32B的十分之一不到。
快速体验:https://chat.qwen.ai
GitHub:https://github.com/QwenLM/Qwen3-Next
HuggingFace:https://huggingface.co/collections/Qwen/qwen3-next-68c25fd6838e585db8eeea9d
ModelScope 魔搭:https://modelscope.cn/collections/Qwen3-9743180bdc6b48
阿里云百炼:https://bailian.console.aliyun.com 搜索Qwen3-Next
关注公众号
低调大师中文资讯倾力打造互联网数据资讯、行业资源、电子商务、移动互联网、网络营销平台。
持续更新报道IT业界、互联网、市场资讯、驱动更新,是最及时权威的产业资讯及硬件资讯报道平台。
转载内容版权归作者及来源网站所有,本站原创内容转载请注明来源。
-
上一篇
OpenAI 与微软达成非约束性协议:允许将营利部门转型公益股份公司
OpenAI 宣布与其主要投资方微软签署了一份非约束性谅解备忘录(MOU),开启双方合作的新阶段。 该协议的核心在于 OpenAI 计划将其营利部门转型为公益股份公司(Public Benefit Corporation,简称 PBC),这一转型若获得美国各州监管机构的批准,将为 OpenAI 带来更多的融资机会,并可能为未来上市铺平道路。 OpenAI 董事会主席布雷特・泰勒表示,公司的非营利组织将继续存在,并将保持对运营的控制权。在这份非约束性协议下,OpenAI 的非营利组织将获得新设 PBC 的股份,预计估值可能超过1000亿美元,约合7121.59亿元人民币。具体交易条款尚未披露,双方仍在积极推进最终协议的签署。 根据现有的协议,微软是 OpenAI 的主要云服务提供商,并享有优先使用其技术的权利。然而,随着 ChatGPT 业务的迅速发展,OpenAI 在谈判中希望降低微软对其的控制。泰勒表示,OpenAI 与微软正在与加州和特拉华州总检察长办公室沟通,说明转型计划需要获得监管机构的批准。 据《华尔街日报》报道,双方的谈判在过去几个月曾一度陷入僵局。微软希望掌控 OpenA...
-
下一篇
腾讯:OpenAI 前研究员姚顺雨 1 亿薪资入职传闻不实
日前有市场传闻称,OpenAI 的前研究员姚顺雨以超过1亿的薪资加盟腾讯。 对于这一敏感消息,腾讯于今日通过其“鹅厂黑板报” 账号发布声明正式辟谣,称该消息并不属实,明确指出关于姚顺雨入职及薪资的传闻是虚假信息。 公开资料显示,姚顺雨毕业于清华大学和普林斯顿大学,在清华就读姚班。2024年加入OpenAI,他的研究方向是Agent(智能体)。 他曾指出,AI发展分为上下两阶段,我们正处于AI的中场阶段。上半场以模型和方法为中心,核心构建了模型和训练方法,是基于强化学习的发展阶段。随着AI技术成熟,下半场的重点转向解决实际的问题,如何定义有现实意义的任务、如何有效评估AI系统的表现。
相关文章
文章评论
共有0条评论来说两句吧...





微信收款码
支付宝收款码