谷歌放弃 Web Environment Integrity API 提案
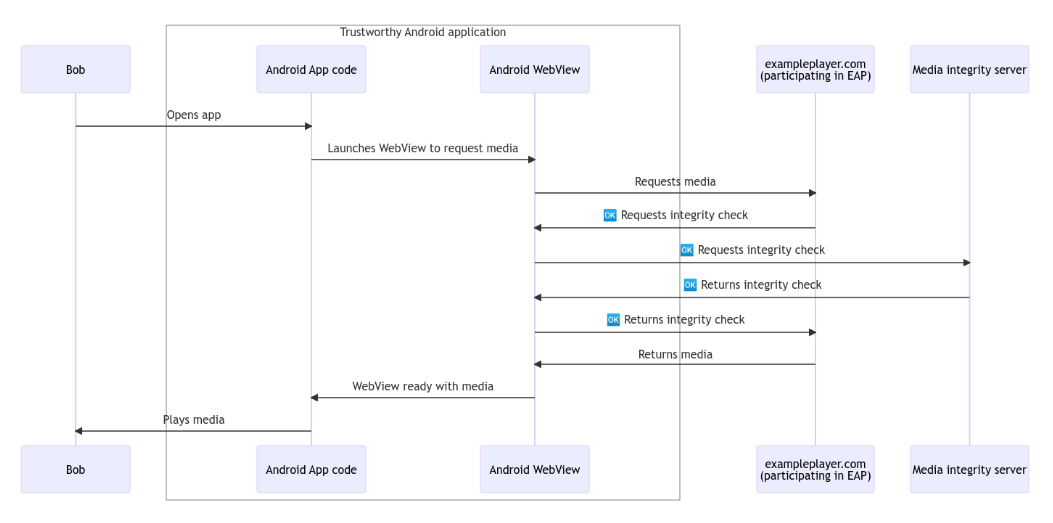
谷歌宣布放弃其备受争议的Web Environment Integrity API 提案,转而开发Android WebView Media Integrity API。 今年 5 月份,谷歌在开发者邮件列表中宣布了其Web Environment Integrity API,旨在作为一种限制在线欺诈和滥用的方法,同时不会引发跨站点跟踪或浏览器指纹识别等隐私问题。但却遭受了公众的强烈反对,认为其更类似于一种网站的数字版权管理(DRM)功能,担心谷歌借此限制网络自由。 因此在收到众多反馈后,谷歌表示其Chrome 团队不再考虑Web Environment Integrity API;并将重点转向范围更窄的解决方案 Android WebView Media Integrity API,仅针对应用程序中嵌入的 WebView。 根据介绍,这个新的 API 只扩展了具有 Google 移动服务 (GMS) 的 Android 设备上的现有功能,并且没有计划提供超出嵌入式媒体(例如流媒体视频和音频)或 Android WebView 之外的功能。 Android WebView API 允许...
