背景介绍
从事开发到了一定阶段,想要提高就必须搞明白系统的一些工作原理。为什么?因为只有明白了这些,你才能针对平台的特性写出优质的代码。当遇到棘手的问题时,你才能更快速的结合系统原理去寻找最优解决方案。底层基础决定上层建筑。这个原理在开发中同样适用。我是提倡 回归基础 的。高级的功能总是由最基本的元件构成,就好比为数不多的元素构成了我们难以想象的丰富的物质世界一样。只有掌握了最根本的内容,才能促使你爆发出难以想象的创造力来!
重视基础,回归基础。回到最初,去探寻灵感。 愿与君共勉️!
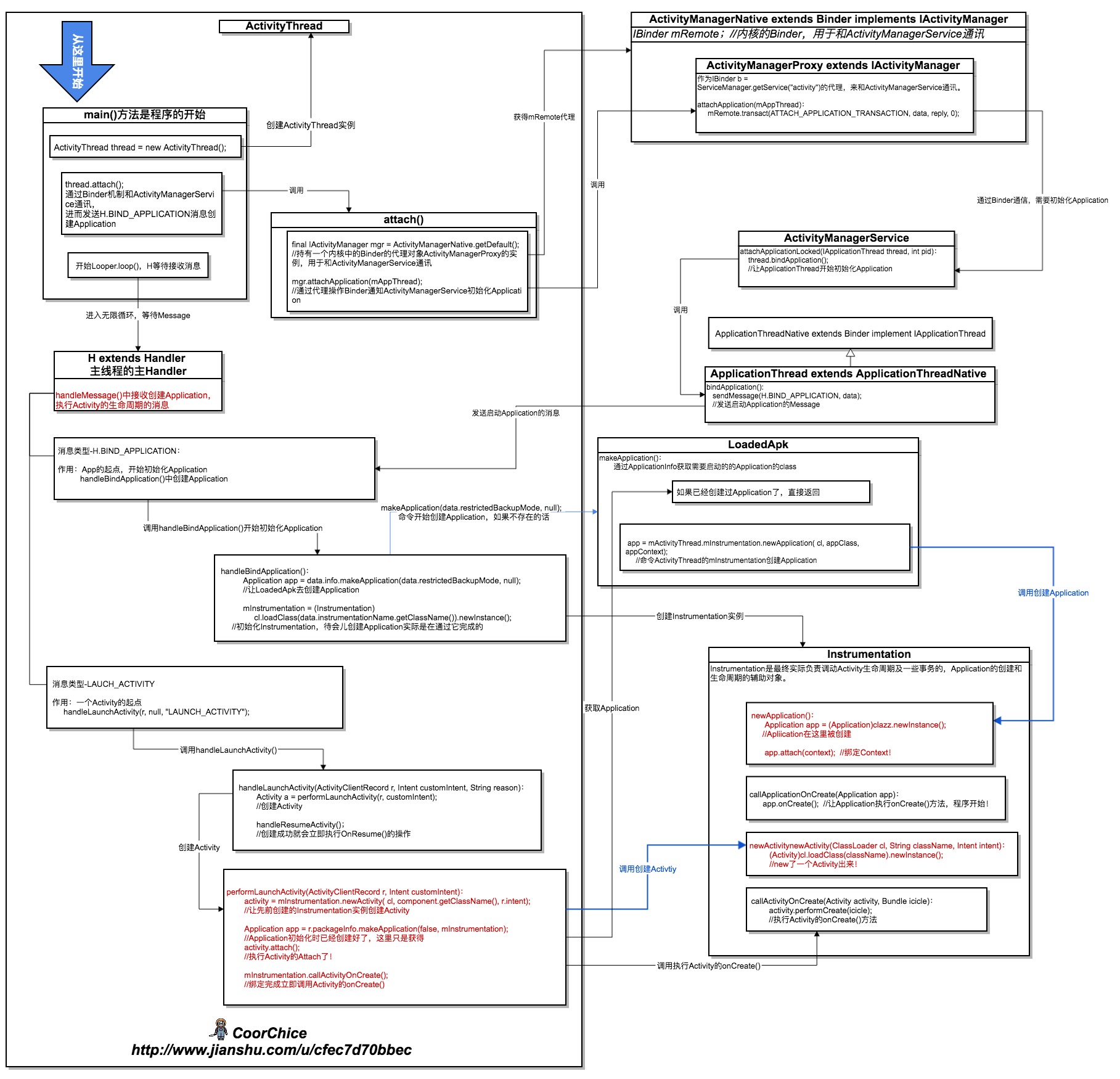
一张图明白Activity的启动流程
本篇主要讲的是从一个App启动,到Activity执行onCreate()的流程。后面关于Activity的生命周期相信大家基本都耳熟能详了。
上图中我把涉及到的类名方法命均列出来了,你可以看着流程,打开源码跟着过一遍。相信在过完一遍之后,在今后的开发中你会更加自信!
上图乍一看可能感觉有些眼花缭乱,但请不要惧怕。其实根本就没什么东西,你只需要从蓝色箭头开始看下去,会发现一下就看完了。在结合下面简要的分析,3分钟内你就能搞明白Activity的启动流程。
关于Activity的启动,我在【惊天秘密!从Thread开始,揭露Android线程通讯的诡计和主线程的阴谋】http://www.jianshu.com/p/8862bd2b6a29 一文中有提到过。这篇文章主要讲的是Thread线程到底是个什么东西,以及Android中的消息机制。感兴趣可以点链接看一看。
一切从main()方法开始
Android中,一个应用程序的开始可以说就是从ActivityThread.java中的main()方法开始的。都是学过Java的人,想必也都知道Java的程序入口就是main()方法。从这点而言,我们可以把它想成是一个Java程序(注意,不是说Android是个Java程序哦)去理解。
从上图可以看到,main()方法中主要做的事情有:
- 初始化主线程的Looper、主Handler。并使主线程进入等待接收Message消息的无限循环状态。关于Android的Handler机制,可以参考一下我上面提到的文章:
【惊天秘密!从Thread开始,揭露Android线程通讯的诡计和主线程的阴谋】http://www.jianshu.com/p/8862bd2b6a29
下面是main()方法中比较关键的代码:
public static void main(String[] args){
...
Looper.prepareMainLooper();
//初始化Looper
...
ActivityThread thread = new ActivityThread();
//实例化一个ActivityThread
thread.attach(false);
//这个方法最后就是为了发送出创建Application的消息
...
Looper.loop();
//主线程进入无限循环状态,等待接收消息
}
2.调用attach()方法,主要就是为了发送出初始化Application的消息。这个流程说长不长,说短不短。下文会再捋一捋。
创建Application的消息是如何发送的呢?
上面提到过,ActivityThread的attach()方法最终的目的是发送出一条创建Application的消息——H.BIND_APPLICATION,到主线程的主Handler中。那我们来看看attach()方法干了啥。
attach()关键代码:
public void attach(boolean system){
...
final IActivityManager mgr = ActivityManagerNative.getDefault();
//获得IActivityManager实例,下面会看看它是个啥
try {
mgr.attachApplication(mAppThread);
//看见没?关键啊。mAppThread这个参数下面也会说一下
} catch (RemoteException ex) {
throw ex.rethrowFromSystemServer();
}
...
}
莫慌莫慌,下面看看上面出现的两个对象是个啥。
IActivityManager mgr是个啥?
从上图也可以看到,IActivityManager是一个接口,当我们调用ActivityManagerNative.getDefault()获得的实际是一个代理类的实例——ActivityManagerProxy,这个东西实现了IActivityManager接口。打开源码你会发现,ActivityManagerProxy是ActivityManagerNative的一个内部类。可以看出,Android团队在设计的过程中是实践了最小惊异原则的,就是把相关的东西尽量放在一起。那么既然是个代理类,它究竟代理了谁?代码里看看喽。
下面这个代码稍微有点绕啊!老哥,稳住!
- 先看ActivityManagerProxy的构造函数:
public ActivityManagerProxy(IBinder remote) {
mRemote = remote;
}
这个构造函数非常的简单。首先它需要一个IBinder参数,然后赋值给mRemote变量。这个mRemote显然是ActivityManagerProxy的成员变量,对它的操作是由ActivityManagerProxy来代理间接进行的。这样设计的好处是保护了mRemote,并且能够在操作mRemote前执行一些别的事务,并且我们是以IActivityManager的身份来进行这些操作的!这就非常巧妙了。
- 那么这个构造函数是在那调用的呢?
static public IActivityManager asInterface(IBinder obj) {
if (obj == null) {
return null;
}
IActivityManager in =
(IActivityManager)obj.queryLocalInterface(descriptor);
//先检查一下有没有
if (in != null) {
return in;
}
...
return new ActivityManagerProxy(obj);
//这个地方调用了构造函数
}
上面这个方法是ActivityManagerNative中的一个静态方法,它会调用到ActivityManagerProxy的构造方法。然而,这个静态方法也需要一个IBinder作为参数!老夫被绕晕了。但是不怕,咱们继续往找!
- getDefault()获取到的静态常量gDefault
private static final Singleton<IActivityManager> gDefault =
new Singleton<IActivityManager>() {
protected IActivityManager create() {
IBinder b = ServiceManager.getService("activity");
//重点啊!IBinder实例就是在这里获得的。
...
IActivityManager am = asInterface(b);
//调用了上面的方法。
...
return am;
}
};
这是ActivityManagerNative的静态常量,它是一个单例。在其中终于获得了前面一直在用的IBinder实例。
IBinder b = ServiceManager.getService("activity");
试着在上图中找到对应位置。
这里是通过ServiceManager获取到IBinder实例的。如果你以前了解AIDL通讯流程的话。这可能比较好理解一点,这只是通过另一种方式获取IBinder实例罢了。获取IBinder的目的就是为了通过这个IBinder和ActivityManager进行通讯,进而ActivityManager会调度发送H.BIND_APPLICATION即初始化Application的Message消息。如果之前没接触过Binder机制的话,只需知道这个目的就行了。我后面会写一篇专门介绍Android中Binder机制的文章。当然,你也可以参考一下罗大的系列文章,写的很详细,非常的很赞!【Android系统进程间通信Binder机制在应用程序框架层的Java接口源代码分析
】http://m.blog.csdn.net/article/details?id=6642463。
- 再来看看attachApplication(mAppThread)方法。
public void attachApplication(IApplicationThread app){
...
mRemote.transact(ATTACH_APPLICATION_TRANSACTION, data, reply, 0);
...
}
这个方法我在上图中也体现出来了。
这个方法中上面这一句是关键。调用了IBinder实例的tansact()方法,并且把参数app(这个参数稍后就会提到)放到了data中,最终传递给ActivityManager。
现在,我们已经基本知道了IActivityManager是个什么东东了。其实最重要的就是它的一个实现类ActivityManagerProxy,它主要代理了内核中与ActivityManager通讯的Binder实例。下面再看看ApplicationThread mAppThread。
ApplicationThread mAppThread又是个啥?
- 在ActivityThread的成员变量中,你能够发现:
final ApplicationThread mAppThread = new ApplicationThread();
ApplicationThread是作为ActivityThread中的一个常量出现的。这表明系统不希望这个变量中途被修改,可见这个变量具有特定而十分重要的作用。
- 我们看看他是啥。
private class ApplicationThread extends ApplicationThreadNative{
...
}
ApplicationThread是ActivityThread中的一个内部类,为什么没有单独出来写在别的地方呢?我觉得这也是对最小惊异原则的实践。因为ApplicationThread是专门真对这里使用的对象。
- 它继承自ApplicationThreadNative,我们再看看它是个啥。
public abstract class ApplicationThreadNative extends Binder
implements IApplicationThread{
...
//无参构造函数
public ApplicationThreadNative() {
//这是Binder的
attachInterface(this, descriptor);
}
...
}
那么很明显,ApplicationThread最终也是一个Binder!同时,由于实现了IApplicationThread接口,所以它也是一个IApplicationThread。以上这系对应关系你都可以在上图中找到。
我们在ActivityThread中看到的ApplicationThread使用的构造函数是无参的,所以看上面无参构造函数都干了啥!
Binder的attachInterface(IInterface owner, String descriptor)方法没什么特别的,就是赋值了。
public void attachInterface(IInterface owner, String descriptor) {
mOwner = owner;
mDescriptor = descriptor;
}
4.那么IApplicationThread又是啥?老铁,走着!我们继续挖。
public interface IApplicationThread extends IInterface {
...
String descriptor = "android.app.IApplicationThread";
//留意下这个参数
...
}
好吧,这在上图中没有,挖的有点什么了。但是学习嘛,咱就看看喽。
IApplicationThread是继承了IInterface的一个接口,我们需要关注一下里面的descriptor参数。后面会用它,它是一个标识,查询的时候很重要。
好,我们终于知道attach()方法中出现的两个对象是啥了。ApplicationThread作为IApplicationThread的一个实例,承担了最后发送Activity生命周期、及其它一些消息的任务。也就是说,前面绕了一大圈,最后还是回到这个地方来发送消息。我擦!
也许你会想,既然在ActivityThread中我们已经创建出了ApllicationThread的了,为什么还要绕这么弯路?,当然是为了让系统根据情况来控制这个过程喽,不然为什么要把ApplicationThread传到ActivityManager中呢?
ActivityManagerService调度发送初始化消息
经过上面的辗转,ApplicationThread终于到了ActivityManagerService中了。请在上图中找到对应位置!
从上图中可以看到,ActivityManagerService中有一这样的方法:
private final boolean attachApplicationLocked(IApplicationThread thread
, int pid) {
...
thread.bindApplication();
//注意啦!
...
}
ApplicationThread以IApplicationThread的身份到了ActivityManagerService中,经过一系列的操作,最终被调用了自己的bindApplication()方法,发出初始化Applicationd的消息。
public final void bindApplication(String processName,
ApplicationInfo appInfo,
List<ProviderInfo> providers,
ComponentName instrumentationName,
ProfilerInfo profilerInfo,
Bundle instrumentationArgs,
IInstrumentationWatcher instrumentationWatcher,
IUiAutomationConnection instrumentationUiConnection,
int debugMode,
boolean enableBinderTracking,
boolean trackAllocation,
boolean isRestrictedBackupMode,
boolean persistent,
Configuration config,
CompatibilityInfo compatInfo,
Map<String, IBinder> services,
Bundle coreSettings){
...
sendMessage(H.BIND_APPLICATION, data);
}
吓屎老纸!这么多参数。这明明很违反参数尽量要少的原则嘛!所以说,有的时候,开发过程中还是很难避免一些参数堆积的情况的。也不能一概而论。
但是,这个地方,我们只要知道最后发了一条H.BIND_APPLICATION消息,接着程序开始了。
收到初始化消息之后的世界
上面我们已经找到初始化Applicaitond的消息是在哪发送的了。现在,需要看一看收到消息后都发生了些什么。
现在上图的H下面找到第一个消息:H.BIND_APPLICATION。一旦接收到这个消息就开始创建Application了。这个过程是在handleBindApplication()中完成的。看看这个方法。在上图中可以看到对应的方法。
private void handleBindApplication(AppBindData data) {
...
mInstrumentation = (Instrumentation)
cl.loadClass(data.instrumentationName.getClassName())
.newInstance();
//通过反射初始化一个Instrumentation仪表。后面会介绍。
...
Application app = data.info.makeApplication(data.restrictedBackupMode, null);
//通过LoadedApp命令创建Application实例
mInitialApplication = app;
...
mInstrumentation.callApplicationOnCreate(app);
//让仪器调用Application的onCreate()方法
...
}
handleBindApplication()是一个很长的方法,但是我为各位看官精选出了上面这几句代码。对于本篇的主题来说,他们是至关重要的。上面短短的代码中出现了几个新对象。下面我会一一道来。
Instrumentation仪表,什么鬼?
1.这个叫Instrumentation仪表的东西十分诡异,姑且翻译为仪器吧。字面上看不出任何它是干什么的线索。但是,我们可以打开文档看看喽。
Instrumentation会在应用程序的任何代码运行之前被实例化,它能够允许你监视应用程序和系统的所有交互。
大概就这个意思啦。
2.但是,从上面的代码我们可以看出,Instrumentation确实是在Application初始化之前就被创建了。那么它是如何实现监视应用程序和系统交互的呢?
打开这个类你可以发现,最终Apllication的创建,Activity的创建,以及生命周期都会经过这个对象去执行。简单点说,就是把这些操作包装了一层。通过操作Instrumentation进而实现上述的功能。
3.那么这样做究竟有什么好处呢?仔细想想。Instrumentation作为抽象,当我们约定好需要实现的功能之后,我们只需要给Instrumentation仪表添加这些抽象功能,然后调用就好。剩下的,不管怎么实现这些功能,都交给Instrumentation仪器的实现对象就好。啊!这是多态的运用。啊!这是依赖抽象,不依赖具体的实践。啊!这是上层提出需求,底层定义接口,即依赖倒置原则的践行。呵!抽象不过如此。
从代码中可以看到,这里实例化Instrumentation的方法是反射!而反射的ClassName是来自于从ActivityManagerService中传过来的Binder的。套路太深!就是为了隐藏具体的实现对象。但是这样耦合性会很低。
4.好了,不瞎扯了。既然在说Instrumentation,那就看看最后调的callApplicationOnCreate()方法。
public void callApplicationOnCreate(Application app) {
app.onCreate();
}
你没看错,它啥也没干。只是调用了一下Application的onCreate()方法。这就是为什么它能够起到监控的作用。
在上图中你能够看到Instrumentation,以及它的交互过程。
LoadedApk就是data.info哦!
关于它是怎么来的本篇就不说了,以后可能会介绍下。本篇就看流程就好。所以直接进去看它的makeApplication()干了啥,就把Application给创建了。
public Application makeApplication(boolean forceDefaultAppClass,
Instrumentation instrumentation) {
...
String appClass = mApplicationInfo.className;
//Application的类名。明显是要用反射了。
...
ContextImpl appContext = ContextImpl.createAppContext(mActivityThread
, this);
//留意下Context
app = mActivityThread.mInstrumentation
.newApplication( cl, appClass, appContext);
//通过仪表创建Application
...
}
在这个方法中,我们需要知道的就是,在取得Application的实际类名之后,最终的创建工作还是交由Instrumentation去完成,就像前面所说的一样。
值得留意的是,就像上图所标注的一样,当需要第二次获取Application时,同样只需要调用这个方法就好。“真是方便!”
现在把目光移回Instrumentation
看看newApplication()中是如何完成Application的创建的。
static public Application newApplication(Class<?> clazz
, Context context) throws InstantiationException
, IllegalAccessException
, ClassNotFoundException {
Application app = (Application)clazz.newInstance();
//反射创建,简单粗暴
app.attach(context);
//关注下这里,Application被创建后第一个调用的方法。
//目的是为了绑定Context。
return app;
}
我的天,绕了这么多,这Application可算是创建出来了。快给自己一个小红花吧!
LaunchActivity
当Application初始化完成后,系统会更具Manifests中的配置的启动Activity发送一个Intent去启动相应的Activity。这个过程本篇先不提,下次再说。主要看流程!
- 直接的,H就收到了一条LAUNCH_ACTIVITY的消息。然后开始初始化Activity之旅。收到消息后,真正处理是在ActivityThread中的handleLaunchActivity()中进行的。是不是迫不及待的想要知道发生了啥?快在上图中找到对应的步骤吧!
private void handleLaunchActivity(ActivityClientRecord r
, Intent customIntent
, String reason) {
...
Activity a = performLaunchActivity(r, customIntent);
//妈蛋!又封装到另一个方法中创建了。
...
if (a != null) {
...
handleResumeActivity(r.token
, false
, r.isForward
,!r.activity.mFinished && !r.startsNotResumed
, r.lastProcessedSeq, reason);
//Activity创建成功就往onResume()走了!
...
}
}
从上面的代码中可以看出...好吧,什么都看不出来!
- 再走一个方法。
private Activity performLaunchActivity(ActivityClientRecord r
, Intent customIntent) {
...
activity = mInstrumentation.newActivity(
cl, component.getClassName(), r.intent);
//通过仪表来创建Activity
...
Application app = r.packageInfo.makeApplication(false
, mInstrumentation);
//前面说过,是在获取Application
...
activity.attach(appContext
, this
, getInstrumentation()
, r.token
,.ident
, app
, r.intent
, r.activityInfo
, title
, r.parent
, r.embeddedID
, r.lastNonConfigurationInstances
, config
,r.referrer
, r.voiceInteractor
, window);
//方法怪出现!
...
if (r.isPersistable()) {
mInstrumentation.callActivityOnCreate(
activity, r.state, r.persistentState);
} else {
mInstrumentation.callActivityOnCreate(activity, r.state);
}
//根据是否可持久化选择onCreate()方法。
...
}
这个方法内容较多,我们一个个看。
-
activity = mInstrumentation.newActivity(
cl, component.getClassName(), r.intent);
正如前面所说,Activity、Application的创建及生命周期都被承包给Instrumentation仪表了。所以由它来负责。看看Instrumentation干了啥。
public Activity newActivity(ClassLoader cl, String className,
Intent intent)
throws InstantiationException
, IllegalAccessException,
ClassNotFoundException {
return (Activity)cl.loadClass(className).newInstance();
//真的没干啥。反射实例化Activity而已
}
就是反射出一个Activity而已。
-
if (r.isPersistable()) {
mInstrumentation.callActivityOnCreate(
activity, r.state, r.persistentState);
} else {
mInstrumentation.callActivityOnCreate(activity, r.state);
}
根据是否可持久化选择Activity的onCreate()方法。同样是通过Instrumentation仪表来执行onCreate()的。它两分别对应的onCreate()方法为:
onCreate(icicle, persistentState);
//可获得持久化数据
和
onCreate(icicle);
//平时重写的最多的。
中间两个方法留意一下就好,就不在解释的,感兴趣的点源码看看。
到此,Activity就跑起来了!怎么样?是不是并不复杂。
总结
本篇就到此结束了。本篇主要流程是从Application创建开始,到第一个Activity onCreate()结束的。这了流程也不算长,关键是结合上面的图来看。重点环节我都用不同的颜色标记出来了。
看到这里的同学奖励自己一包辣条吧!
参考链接
【Android系统进程间通信Binder机制在应用程序框架层的Java接口源代码分析
】http://m.blog.csdn.net/article/details?id=6642463
【Instrumentation API】https://developer.android.com/reference/android/app/Instrumentation.html
【Activity启动流程(下)】http://www.jianshu.com/p/3cf90c633bb1
【Android学习——ActivityManager与Proxy模式的运用】http://www.cnblogs.com/bastard/archive/2012/05/25/2517522.html
【ActivityManager API】https://developer.android.com/reference/android/app/ActivityManager.html
感谢你的阅读。如果你觉得对你有用的话,记得给CoorChice点个赞,添加下关注哦,谢谢!