求求你别再用System.out.println("");了
1、日志框架
小张;开发一个大型系统:
1、System.out.println("");将关键数据打印在控制台;去掉?写在一个文件?
2、框架来记录系统的一些运行时信息;日志框架 ; zhanglogging.jar;
3、高大上的几个功能?异步模式?自动归档?xxxx? zhanglogging-good.jar?
4、将以前框架卸下来?换上新的框架,重新修改之前相关的API;zhanglogging-prefect.jar;
5、JDBC---数据库驱动;
写了一个统一的接口层;日志门面(日志的一个抽象层);logging-abstract.jar;
给项目中导入具体的日志实现就行了;我们之前的日志框架都是实现的抽象层;
市面上的日志框架:
JUL、JCL、Jboss-logging、logback、log4j、log4j2、slf4j....
| 日志门面 (日志的抽象层) | 日志实现 |
Facade for Java) |
Log4j JUL(java.util.logging) Log4j2 Logback |
左边选一个门面(抽象层)、右边来选一个实现;
日志门面:SLF4J;
日子实现:Logback;
Spring boot:底层是Spring框架,Spring框架默认是用JCL;
Spring boot选用SLF4J和logback;
2. SLF4J 使用
1、如何在系统中使用SLF4j https://www.slf4j.org
以后开发的时候,日志记录方法的调用,不应该来直接调用日志的实现类,而是调用日志抽象层里面的方法;给系统里面导入slf4j的jar和logback的实现jar。
import org.slf4j.Logger;
import org.slf4j.LoggerFactory;
public class HelloWorld {
public static void main(String[] args) {
Logger logger = LoggerFactory.getLogger(HelloWorld.class);
logger.info("Hello World");
}
}
图示:
每一个日志的实现框架都有自己的配置文件,使用slf4j以后,配置文件还是做成日志实现框架自己本身的配置文件;
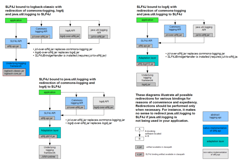
2. 遗留问题
a(slf4j+logback): Spring(commons-logging)、Hibernate(jboss-logging)、MyBatis、xxxx
统一日志记录,即使是别的框架和我一起统一使用slf4j进行输出?
如何让系统中所有的日志都统一到slf4j:
1.将系统中其他日志框架先排除出去;
2.用中间包来替换原有的日志框架;
3.我们导入slf4j其他的实现;
3. SpringBoot 日志关系
<dependency>
<groupId>org.springframework.boot</groupId>
<artifactId>spring‐boot‐starter</artifactId>
</dependency>
SpringBoot使用它来做日志功能:
<dependency>
<groupId>org.springframework.boot</groupId>
<artifactId>spring‐boot‐starter‐logging</artifactId>
</dependency>
底层依赖关系:
总结:
1)、SpringBoot底层也是使用slf4j+logback的方式进行日志记录。
2)、SpringBoot也把其他的日志都替换成了slf4j;
3)、中间替换包?
@SuppressWarnings("rawtypes")
public abstract class LogFactory {
static String UNSUPPORTED_OPERATION_IN_JCL_OVER_SLF4J =
"http://www.slf4j.org/codes.html#unsupported_operation_in_jcl_over_slf4j";
static LogFactory logFactory = new SLF4JLogFactory();
4) 、 如果我们要引用其他框架?一定要把这个框架的默认日志依赖移除掉?
Spring框架用的是commons-logging;
<dependency>
<groupId>org.springframework</groupId>
<artifactId>spring‐core</artifactId>
<exclusions>
<exclusion>
<groupId>commons‐logging</groupId>
<artifactId>commons‐logging</artifactId>
</exclusion>
</exclusions>
</dependency>
SpringBoot能自动适配所有的日志,而且底层使用slf4j+logback的方式记录日志,引入其他框架的时候,只需要把这个框架依赖的日志框架排除掉即可;
4. 日志的使用
1.默认配置
SpringBoot默认帮我们配置好了日志;
//记录器
Logger logger = LoggerFactory.getLogger(getClass());
@Test
public void contextLoads() {
//System.out.println();
//日志的级别;
//由低到高 trace<debug<info<warn<error
//可以调整输出的日志级别;日志就只会在这个级别以以后的高级别生效
logger.trace("这是trace日志...");
logger.debug("这是debug日志...");
//SpringBoot默认给我们使用的是info级别的,没有指定级别的就用SpringBoot默认规定的级别;root
级别
logger.info("这是info日志...");
logger.warn("这是warn日志...");
logger.error("这是error日志...");
}
日志输出格式:
%d表示日期时间,
%thread表示线程名,
%‐5level:级别从左显示5个字符宽度
%logger{50} 表示logger名字最长50个字符,否则按照句点分割。
%msg:日志消息,
%n是换行符
‐‐>
%d{yyyy‐MM‐dd HH:mm:ss.SSS} [%thread] %‐5level %logger{50} ‐ %msg%n
Spring Boot修改日志的默认配置
logging.level.com.atguigu=trace
#logging.path=
# 不指定路径在当前项目下生成springboot.log日志
# 可以指定完整的路径;
#logging.file=G:/springboot.log
# 在当前磁盘的根路径下创建spring文件夹和里面的log文件夹;使用 spring.log 作为默认文件
logging.path=/spring/log
# 在控制台输出的日志的格式
logging.pattern.console=%d{yyyy‐MM‐dd} [%thread] %‐5level %logger{50} ‐ %msg%n
# 指定文件中日志输出的格式
logging.pattern.file=%d{yyyy‐MM‐dd} === [%thread] === %‐5level === %logger{50} ==== %msg%n
| logging.file | logging.path | Example | Description |
| (none) | (none) | 只在控制台输出 | |
| 指定文件名 | (none) | my.log | 输出日志到my.log文件 |
| (none) | 指定目录 | /var/log | 输出到指定目录的 spring.log 文件中 |
2. 指定配置
给类路径下放上每个日志框架自己的配置文件即可;SpringBoot就不使用他默认配置的了。
| Logging System | Customization |
| Logback | logback-spring.xml , logback-spring.groovy , logback.xml or logback.groovy |
| Log4j2 | log4j2-spring.xml or log4j2.xml |
| JDK (Java Util Logging) |
logging.properties |
logback.xml:直接就被日志框架识别了;
logback-spring.xml:日志框架就不直接加载日志的配置项,由SpringBoot解析日志配置,可以使用SpringBoot的高级Profile功能。
<springProfile name="staging">
<!‐‐ configuration to be enabled when the "staging" profile is active ‐‐>
可以指定某段配置只在某个环境下生效
</springProfile>
<appender name="stdout" class="ch.qos.logback.core.ConsoleAppender">
<!‐‐
日志输出格式:
%d表示日期时间,
%thread表示线程名,
%‐5level:级别从左显示5个字符宽度
%logger{50} 表示logger名字最长50个字符,否则按照句点分割。
%msg:日志消息,
%n是换行符
‐‐>
<layout class="ch.qos.logback.classic.PatternLayout">
<springProfile name="dev">
<pattern>%d{yyyy‐MM‐dd HH:mm:ss.SSS} ‐‐‐‐> [%thread] ‐‐‐> %‐5level
%logger{50} ‐ %msg%n</pattern>
</springProfile>
<springProfile name="!dev">
<pattern>%d{yyyy‐MM‐dd HH:mm:ss.SSS} ==== [%thread] ==== %‐5level
%logger{50} ‐ %msg%n</pattern>
</springProfile>
</layout>
</appender>
如果使用logback.xml作为日志配置文件,还要使用profile功能,会有以下错误
no applicable action for [springProfile]
5. 切换日志框架
可以按照slf4j的日志适配图,进行相关的切换;
slf4j+log4j的方式:
dependency>
<groupId>org.springframework.boot</groupId>
<artifactId>spring‐boot‐starter‐web</artifactId>
<exclusions>
<exclusion>
<artifactId>logback‐classic</artifactId>
<groupId>ch.qos.logback</groupId>
</exclusion>
<exclusion>
<artifactId>log4j‐over‐slf4j</artifactId>
<groupId>org.slf4j</groupId>
</exclusion>
</exclusions>
</dependency>
<dependency>
<groupId>org.slf4j</groupId>
<artifactId>slf4j‐log4j12</artifactId>
</dependency>
切换为log4j2
<dependency>
<groupId>org.springframework.boot</groupId>
<artifactId>spring‐boot‐starter‐web</artifactId>
<exclusions>
<exclusion>
<artifactId>spring‐boot‐starter‐logging</artifactId>
<groupId>org.springframework.boot</groupId>
</exclusion>
</exclusions>
</dependency>
<dependency>
<groupId>org.springframework.boot</groupId>
<artifactId>spring‐boot‐starter‐log4j2</artifactId>
</dependency>


