纯配时效服务-双Redis集群设计
一、概述
纯配时效服务作为物流下单环节中计算时效的重要组成部分,直接决定了下单的成功与否。其性能与稳定性至关重要,因为它们直接影响整个物流下单系统的运行效率及客户满意度。一个高效且稳定的纯配时效服务能够确保预计送达时间准确无误地展示给用户,从而提升客户体验和信任度。反之,若纯配时效服务出现故障或延迟,可能会导致订单处理延误,甚至影响客户的业务运营。因此,在设计和维护纯配时效服务时,必须确保其具备高可靠性和快速响应能力,以应对各种突发情况,确保物流链条的顺畅运行。
二、Redis集群模式
为了确保系统的高性能运行,我们摒弃了原先直接从数据库读取数据的模式。取而代之的是,我们将所有数据同步至Redis中,从而使得应用层能够直接从Redis中获取所需数据。这一改进不仅显著提升了数据读取速度,还有效减轻了数据库的负担,使整个系统更加稳定和高效。通过这种方式,我们能够更好地应对高并发访问,确保用户在使用过程中获得流畅的体验。此外,Redis的内存存储特性进一步提升了数据读取速度,增强了系统的响应能力。
纯配核心数据读取示意图
三、双Redis集群设计
为了满足容灾需求,应用层采用了有孚和中云信的双机房模式。此种模式确保在一个机房发生故障时,另一个机房能够迅速接管业务,从而保障服务的连续性和稳定性。同样地,为了确保数据的一致性和高可用性,Redis亦需设计为双集群模式。通过在有孚和中云信两地部署Redis集群,可以有效分散风险,即使其中一个集群出现故障,另一个集群仍能正常运行,从而保证系统的整体性能和可靠性。此外,双集群模式还有助于减少正常情况下的跨机房问题,对提升性能亦有裨益。另外还需通过数据同步机制,确保两个集群之间的数据一致性,进一步增强系统的容灾能力和数据安全性。
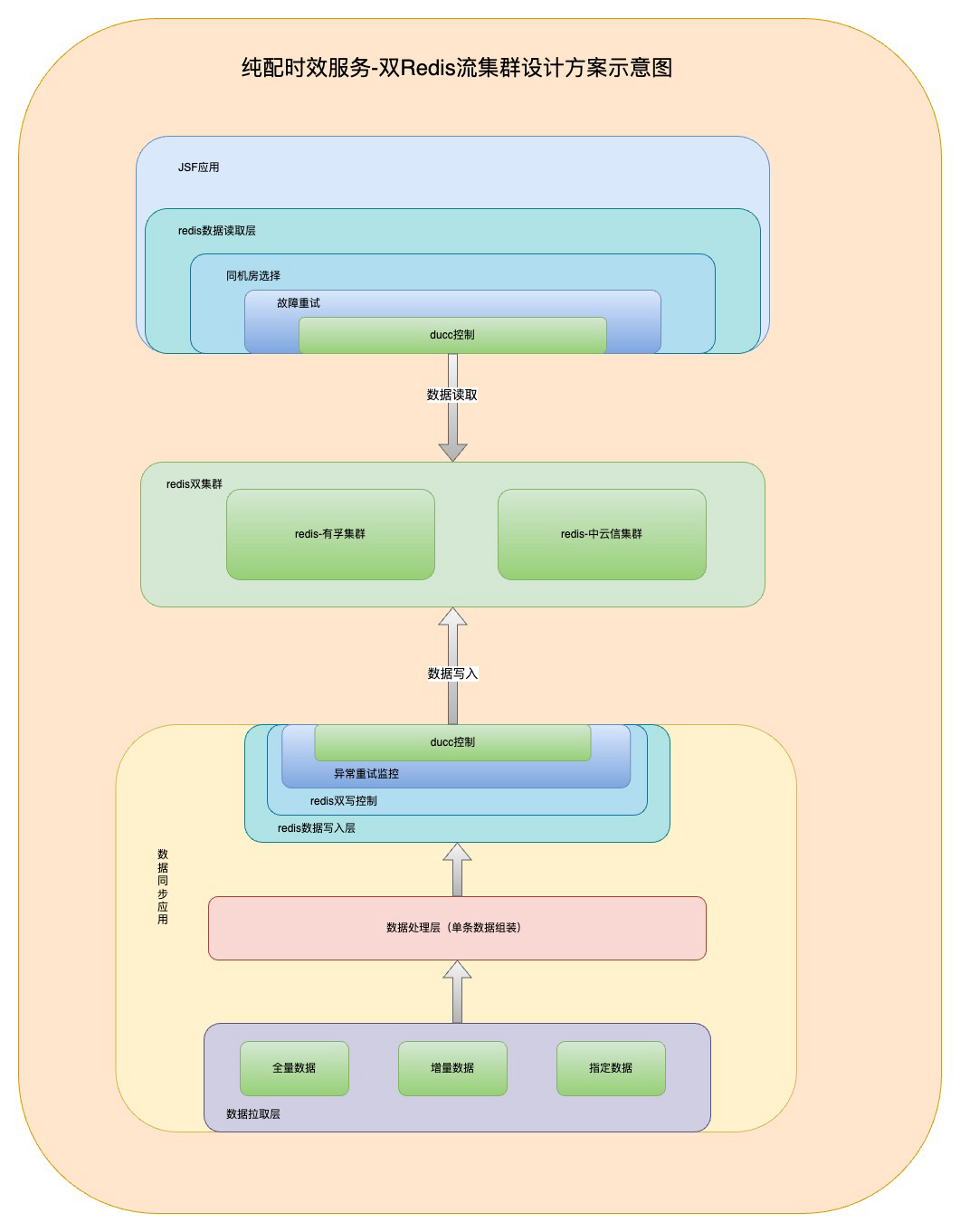
双Redis集群设计示意图
四、双集群设计应对场景
由整体架构设计来说,应用程序依据Redis的数据分离为读写两个部分:JSF接口应用负责数据读取,而数据同步应用则负责数据写入。读写操作分别由这两部分独立控制。
1.JSF接口应用读取场景设计
1)同机房数据访问控制
Redis数据读取层 -> 同机房选择 (有孚机房访问有孚机房Redis集群、中云信机房访问中云信Redis集群)
2)数据访问故障重试控制
Redis数据读取层 -> 同机房选择 -> 数据故障重试(当数据访问失败,自动进行重试,或换机房访问)
3)DUCC人为控制
Redis数据读取层 -> 同机房选择 -> 数据故障重试 -> DUCC控制(通过DUCC由开发人员强制控制集群选择,应对应急故障处理)
2.数据同步应用写入场景设计
1)多场景数据加载设计
全量数据 (确保数据加载完整性)
增量数据(确保数据加载及时性)
指定数据(应对异常数据丢失,快速同步)
2)数据双写控制
Redis数据写入层 -> redis双写控制(对带写入数据进行双redis集群数据同步)
3)数据写入异常处理控制
Redis数据写入层 -> redis双写控制 -> 异常重试监控(对写入失败数据进行重试、排除偶然网络故障导致的失败,如果Redis集群故障,监控报警通知研发人员介入处理)
4)DUCC人为控制
Redis数据写入层 -> -> redis双写控制 -> 异常重试监控 -> DUCC控制(通过DUCC由开发人员强制控制集群选择,应对应急故障处理)
五、具体场景举例
1.当中云信机房偶发短时网络故障
1)JSF接口应用 -> Redis数据读取层 -> 同机房选择 -> 数据故障重试 进行数据重试读取(同机房重试或跨机房重试)数据及时读取
2)数据同步应用 -> Redis数据写入层 -> redis双写控制 -> 异常重试监控 进行数据写入重试,数据正常写入 (Redis双集群 数据一致性不受影响)
2.当中云信机房长时网络或服务故障
1)JSF接口应用 -> Redis数据读取层 -> 同机房选择 -> 数据故障重试 进行数据重试读取(同机房重试或跨机房重试)-> DUCC控制层(强制指定为单读 有孚Redis集群)
2)数据同步应用 -> Redis数据写入层 -> redis双写控制 -> 异常重试监控 (反复重试失败报警通知 研发介入)-> DUCC控制层 (强制指定为单写 有孚Redis集群)
3)中云信Redis集群故障恢复
4)数据同步应用 -> DUCC控制(恢复双集群写入) -> 触发 全量数据 同步 -> 执行完成
5)JSF接口应用 -> DUCC控制(恢复双集群读取)
附录
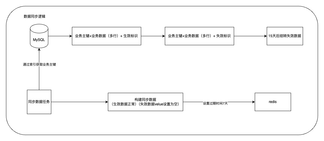
数据同步简介
纯配时效基础数据的设计采用了软删除机制,这是一种更为灵活和安全的数据管理方式。具体来说,当数据被标记为删除时,实际上只是进行了逻辑上的删除,而不是直接从数据库中物理删除。这种设计的好处在于,如果在删除操作后发现误删或需要恢复数据,可以及时找回,避免了数据的永久丢失。逻辑删除后的数据将在15天后进行物理删除,也就是所谓的结转。这15天的缓冲期为数据恢复提供了充足的时间窗口,同时也确保了系统的数据清理工作能够有序进行。通过这种方式,系统能够在保证数据安全性和完整性的同时,有效地管理数据生命周期。
数据同步设计示意图

低调大师中文资讯倾力打造互联网数据资讯、行业资源、电子商务、移动互联网、网络营销平台。
持续更新报道IT业界、互联网、市场资讯、驱动更新,是最及时权威的产业资讯及硬件资讯报道平台。
转载内容版权归作者及来源网站所有,本站原创内容转载请注明来源。
-
上一篇
人形机器人公司加快融资及上市步伐
中国招标投标公共平台7月18日信息显示,优必选中标觅亿(上海)汽车科技有限公司9051.15万元设备采购项目。据悉,这是优必选目前中标金额最大的采购订单。 与此同时,7月7日,星动纪元宣布完成近5亿元A轮融资;7月8日,云深处宣布完成近5亿元新一轮融资,它石智航完成1.22亿美元天使+轮融资,小雨智造完成约1亿元A++轮融资;7月9日,星海图宣布接连完成A4轮及A5轮战略融资,两轮合计融资金额超过1亿美元;7月15日,智元机器人透露于近日获得正大集团旗下正大机器人的战略投资……仅7月以来,人形机器人赛道便发生多起投融资事件。 资本持续涌入,不少头部人形机器人公司获得大额订单,产业何时能够实现整体商业化爆发,值得关注。 资本热切涌入 据IT桔子数据,今年上半年,国内人形机器人领域共发生77起投融资事件,包括了宇树科技、智元机器人、银河通用、千寻智能、逐际动力、众擎机器人等一众知名公司,这超过了去年全年的67起。 其中最引人瞩目的是6月份完成C轮融资的宇树科技。这笔2024年底启动交割的融资,吸引了中国移动旗下基金、腾讯、锦秋基金、阿里、蚂蚁、吉利资本等一众知名机构的入局,成为投资人最后的...
-
下一篇
上线!《指标 + AI 数智应用白皮书》聚焦智能问数与分析等AI高阶应用,深入剖析四大行业落地实践
2024 年《行业指标体系白皮书》发布后,袋鼠云始终聚焦企业经营管理与数据资产的连接机制,推动指标体系在各行业的深度建设与落地。时隔一年,伴随大模型技术的快速演进(尤其 2025 年初 DeepSeek 大模型的爆发催化了 AI 生态繁荣),“指标 + AI” 的融合已具备现实可行性,并正加速重塑企业的洞察获取、决策制定与执行闭环模式。 在此背景下,袋鼠云智能团队结合多年服务各行业数字化转型的实践经验,推出《指标 + AI 数智应用白皮书》,系统阐述 “指标 + AI” 的能力架构、关键场景、落地方法与典型案例,为企业数智化经营提供可参考的实践框架。景、落地方法与典型案例,为企业数智化经营提供可落地的参考框架。本文将对白皮书核心内 一、底层数据能力:"自下而上" 筑牢数智基座 白皮书强调,AI 并非 “跨越式” 工程,支撑 AI 持续演进的组织需具备系统性、工程化、语义化的数据体系。这一体系的构建需从两方面着手: 全链路数据治理能力 企业需在大数据开发与治理层面,构建从数据集成、存储、计算到质量监控、资产管理、安全合规的全链路能力。通过理清数据源、重建数据血缘、打通数据流动路径,将原始...
相关文章
文章评论
共有0条评论来说两句吧...
文章二维码
点击排行
推荐阅读
最新文章
- SpringBoot2配置默认Tomcat设置,开启更多高级功能
- MySQL8.0.19开启GTID主从同步CentOS8
- MySQL数据库在高并发下的优化方案
- CentOS8安装MyCat,轻松搞定数据库的读写分离、垂直分库、水平分库
- Docker快速安装Oracle11G,搭建oracle11g学习环境
- CentOS8编译安装MySQL8.0.19
- CentOS7,CentOS8安装Elasticsearch6.8.6
- CentOS7编译安装Cmake3.16.3,解决mysql等软件编译问题
- CentOS6,CentOS7官方镜像安装Oracle11G
- 设置Eclipse缩进为4个空格,增强代码规范