蚂蚁百灵团队开源高效推理模型 Ring-mini-sparse-2.0-exp
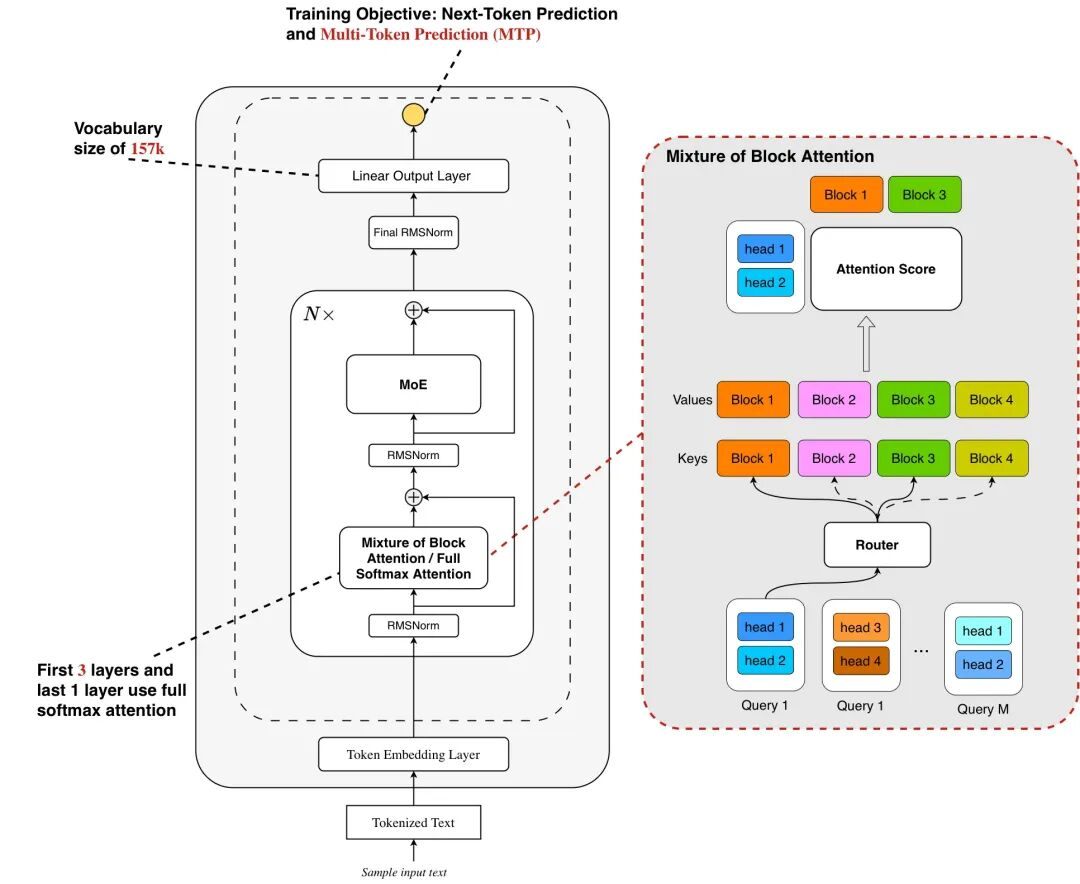
蚂蚁百灵大模型团队正式开源高效推理模型 Ring-mini-sparse-2.0-exp,该模型采用的 Ling 2.0 架构是专为长序列解码优化的稀疏注意力架构,创新性地融合了高稀疏比 Mixture of Expert(MoE)结构与稀疏注意力机制。
团队表示,得益于架构与推理框架的深度协同优化,该模型在复杂长序列推理场景下的吞吐量较原版 Ring-mini-2.0 实现 近 3 倍提升,同时在多项高难度推理基准测试中持续保持 SOTA 性能。这一成果为开源社区提供了兼具高效推理与强上下文处理能力的轻量化解决方案。
Ling 2.0 Sparse 是专为应对大语言模型未来两大核心趋势 —— 上下文长度扩展(Context Length Scaling) 与测试时扩展(Test Time Scaling)而设计的高效稀疏注意力机制。
团队借鉴了 Mixture of Block Attention (MoBA),采用块级稀疏注意力(block-wise sparse attention),将输入的 Key 和 Value 按块(block)划分,每个 query 在 head 维度上进行 top-k 块选择,仅对选中的块执行 softmax 注意力计算,从而显著降低计算开销。同时将 MoBA 设计和 Grouped Query Attention (GQA) 结合,使同一组内的 query heads 共享 top-k 块选择结果,让一次块读取可服务于多个 query head 的注意力计算,进一步减少 I/O 开销。
Ring-mini-sparse-2.0-exp开源地址
Hugging Face:https://huggingface.co/inclusionAI/Ring-mini-sparse-2.0-exp
ModelScope:https://modelscope.cn/models/inclusionAI/Ring-mini-sparse-2.0-exp
GitHub:https://github.com/inclusionAI/Ring-V2/tree/main/moba
关注公众号
低调大师中文资讯倾力打造互联网数据资讯、行业资源、电子商务、移动互联网、网络营销平台。
持续更新报道IT业界、互联网、市场资讯、驱动更新,是最及时权威的产业资讯及硬件资讯报道平台。
转载内容版权归作者及来源网站所有,本站原创内容转载请注明来源。
-
上一篇
Debian 解散 FTP Master 团队,拆分成两个新团队
Debian 项目负责人 Andreas Tille 宣布,其“FTP Master”团队即将解散,并成立 Debian Archive Operations Team(简称“Archive Team”)和 DFSG、Licensing & New Packages(简称“DFSG Team”)。 两个团队都是从 FTP Master 团队中分离出来的,且任命了相同的 Debian 开发人员加入:Thorsten Alteholz、Ansgar Burchardt、Joerg Jaspert 和 Luke W. Faraone。 根据介绍, Debian Archive Operations Team负责监督和维护 Debian 官方软件包仓库的正常运行。团队成员负责的任务包括: 运营软件仓库并维护其基础设施(例如,用于处理上传、跨套件移动软件包的工具)。 支持其他 DPL 代表执行其委派的任务。 管理当前手动处理的软件包。 根据要求或需要删除软件包,无论是作为日常维护的一部分还是在特殊情况下。 通过优先级和部分覆盖文件维护软件包状态和归档库结构。 维护用于运行归档库的软件,即...
-
下一篇
摆拍“技术黑客”卖惨被查,涉案企业被罚 20 万
公安部网安局发文称,近期,湖南长沙市场监管部门会同属地公安机关成功查处一企业内员工虚构“某大型科技公司前首席女技术黑客”身份发布虚假广告案,涉案企业被依法处罚,相关违法账号已被注销。 案情回顾: 2025年2月,长沙市公安局高新分局网安部门工作中发现,辖区某教育机构在某短视频平台发布多个标榜“某大型科技公司前首席女技术黑客卖力直播无人问津”的推广视频。 视频中,一名自称“江苏籍前首席女技术黑客”的主播,刻意营造“技术高手”“每天直播8小时却无人问津”虚假悲情氛围,以此蹭热度博眼球,诱导网民购买课程,牟取利益。 经查,这一看似励志的故事实则是精心摆拍的虚假宣传视频。该企业并未聘请其所称的某大型科技公司前首席女技术黑客,视频中的女主播也并非“女技术黑客”,视频表述内容与实际情况不符,此类虚假宣传博流量的行为误导网民,扰乱公共秩序。 该企业为博取眼球、吸引流量、牟取利益,长期在其运营的4个短视频账号发布虚假摆拍内容,已违反《中华人民共和国广告法》第四条、第二十八条相关规定。 依据法律规定,市场监管部门对该企业处以罚款20万元的行政处罚,并责令其立即停止违法行为,删除全部虚假视频。 官方提醒,...
相关文章
文章评论
共有0条评论来说两句吧...
文章二维码
点击排行
推荐阅读
最新文章
- SpringBoot2整合Redis,开启缓存,提高访问速度
- Springboot2将连接池hikari替换为druid,体验最强大的数据库连接池
- SpringBoot2整合MyBatis,连接MySql数据库做增删改查操作
- Hadoop3单机部署,实现最简伪集群
- Docker使用Oracle官方镜像安装(12C,18C,19C)
- MySQL8.0.19开启GTID主从同步CentOS8
- CentOS7,CentOS8安装Elasticsearch6.8.6
- CentOS7,8上快速安装Gitea,搭建Git服务器
- CentOS关闭SELinux安全模块
- CentOS8编译安装MySQL8.0.19



微信收款码
支付宝收款码