前端部署新方案-技术篇(总体架构设计)
核心能力
1. 全流程自动化
- 
  打通 Jen/行云/京东云OSS/零售云OSS/NP/CDN/R2M/JimDB/科技容器/零售容器/域名解析/镜像适配/测试站发布等全链路 
- 
  实现资源免维护部署,提升部署效率 
2. 高可用架构
- 
  支持高并发访问,具备主备容灾机制 
- 
  系统稳定性与可维护性全面提升 
3. 精细化部署策略
- 
  新增前端灰度发布能力 
- 
  支持按业务需求灵活选择部署模式 
部署模式
共享集群
- 
  适用场景:B端类应用(P2或以下)、C端低流量页面(P2或以下) 
- 
  特点: - 
    无需单独申请容器资源 
- 
    主备兜底保障 
- 
    资源池化共享 
 
- 
    
私有集群
- 
  适用场景: - 
    C端高流量页面(P0/P1级) 
- 
    部门级需求(部门内部独立) 
 
- 
    
- 
  特点: - 
    提供独享容器资源及主备容灾 
- 
    部门内资源共享 
 
- 
    
二、技术设计-流量视角
站在前端研发视角,您可以创建私有集群、共享集群应用。共享集权分为常规模式与open模式。open模式下,您不需要创建应用即可发布前端应用,open模式仅支持测试环境。详见图1所示
 图1
 图1
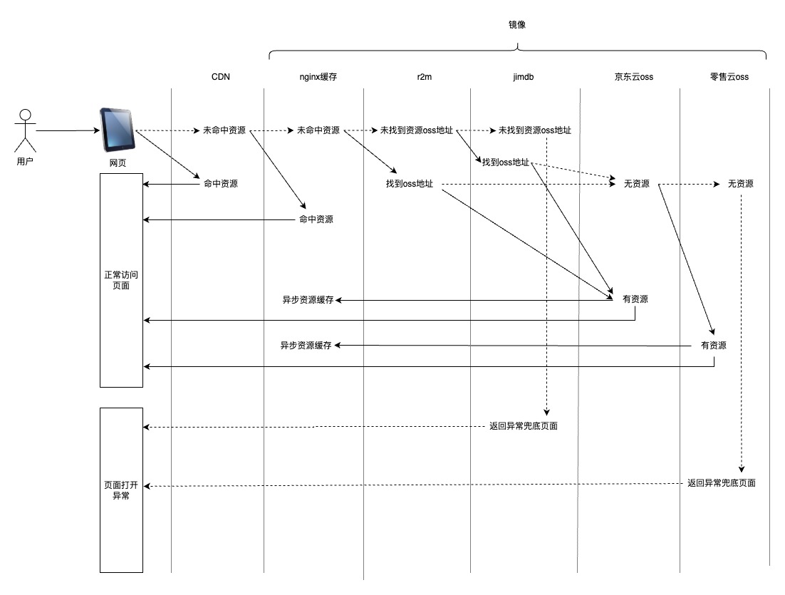
 1. 常规流量
前端研发创建应用的时候,选择是否开启cdn,可以分为开启cdn与未开启cdn两种方式。
 
 用户在浏览器打开url后,会根据研发的配置,寻找前端静态资源。
 
 开启cdn:第一资源是cdn、第二资源是nginx缓存(10G)、第三资源是京东云oss、第四资源是零售云oss
 
 未开启cdn:第一资源是nginx缓存(10G)、第二资源是京东云oss、第三资源是零售云oss。详见图2所示。
 图2
 图2
 2. 灰度流量
前端研发配置灰度的时候,集团前端部署平台支持多种灰度模式,例如百分比、白名单、url参数、人群(25年Q4完成)、AB(25年Q4完成),该部分需要决策当前用户访问前端资源制定的版本,该流量会直接指向nginx层,该部分的决策能力由镜像提供,保证了每个容器对外一致性。
 
 灰度期间:第一资源是nginx缓存(10G)、第二资源是京东云oss、第三资源是零售云oss。详见图3所示。
 图3
 图3
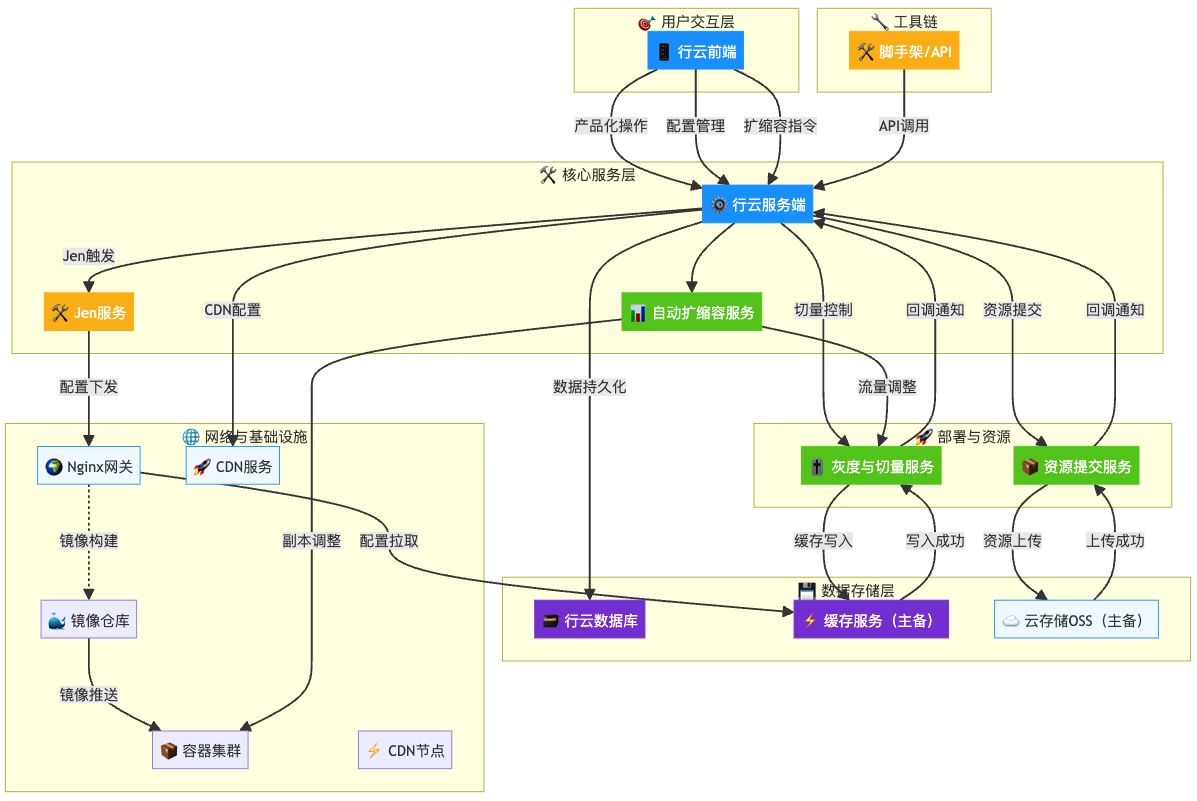
 三、技术设计-各服务之间关系
集团前端部署平台系统按照P0级要求进行设计,设计目标
 
 1、高可用:可用性达到 99.99%,主备设计。
 
 2、高并发:CDN+nginx缓存+OSS设计。
 
 3、易维护:共享集群、私有集群,项目独立。
 
 各模块之间的关系详见图4所示
 图4
 图4
 以上过程打通了Jen/行云/京东云OSS/零售云OSS/NP/CDN/R2M/JimDB/科技容器/零售容器/域名解析/镜像适配/测试站,除此之外我们还会打通持续交付、eone、监控检测等(25年Q4完成)
四、技术设计-精细化运营保证
1. 设计背景
为满足以下关键业务场景需求,集团前端部署平台进行了专项设计优化:
- 
  精细化运营场景:支持多维度的部署策略与流量控制 
- 
  AI时代数据精准性要求:确保数据采集的准确性与一致性 
- 
  灰度发布数据一致性:保障灰度版本与服务侧数据的同步性 
 自动注入机制,在您部署的所有应用页面中,平台将自动注入以下关键标识信息:
| Cookie 名称 | 含义 | 注入方式 | 
|---|---|---|
| jddid_i | 部署id,deployId | js | 
| jddid_s | 当前会话id,32位 | js | 
| jddid_sg | 策略id(Grayscale strategy),有值则是灰度版本,无值则是normal版本 | nginx | 
2. 业务方-前端研发使用
为了便捷前端研发使用,前端研发也可通过js获取。
// 部署id
const jddid_i = window.__unifiedDeployMap__?.jddid_i;
// 单次页面当前会话有效
const jddid_s = window.__unifiedDeployMap__?.jddid_s;
3. 业务方-服务端如何使用
为保证业务方前后端数据一致性,服务端可通过专用接口获取终端用户的灰度状态及配置信息。具体集成流程详见图5示意图。
 图5
 图5
 核心价值:
- 
  确保灰度用户在全链路的体验一致性 
- 
  支持服务端基于灰度策略进行差异化处理 
- 
  实现前后端数据的精准匹配与分析 
 关注公众号
关注公众号
					低调大师中文资讯倾力打造互联网数据资讯、行业资源、电子商务、移动互联网、网络营销平台。
持续更新报道IT业界、互联网、市场资讯、驱动更新,是最及时权威的产业资讯及硬件资讯报道平台。
转载内容版权归作者及来源网站所有,本站原创内容转载请注明来源。
- 
							
								
								    上一篇
								      如何减少 Elasticsearch 集群中的分片数量作者:来自 ElasticAlex Salgado 在本综合指南中了解Elasticsearch分片如何影响集群性能,包括如何获取分片数量、更改默认值以及在需要时减少分片数量。 Elasticsearch 新手?加入我们的Elasticsearch 入门网络研讨会。您还可以开始免费的云试用或立即在您的机器上试用 Elastic。 Elasticsearch 减少分片数量 —— 说明与代码示例 当集群(cluster)中分片(shards)过多时,可以采取一些步骤来减少分片数量。本指南介绍了删除或关闭索引(indices)以及重新索引到更大索引的方法。下面我们将说明如何减少新建索引的分片数量、如何减少已存在索引的分片数量、如何减少主分片数量,以及如何减少基于时间的索引的分片数量。 如何减少新建索引的分片数量 在创建新索引时,应确保新建分片数量配置为尽可能小。 以常见的日志存储场景为例。自 Elasticsearch 7.0 起,默认每个索引有 1 个主分片,这已经是一个显著改进。然而,即使在这种更保守的配置下,你仍可以根据实际数据量进行优化。一个分片通常可以在保持良好性能的情况下容纳 1... 
- 
							
								
								    下一篇
								      分布式 Multi Agent 安全高可用探索与实践作者:亦盏 在人工智能加速发展的今天,AI Agent 正在成为推动"人工智能+"战略落地的核心引擎。无论是技术趋势还是政策导向,都预示着一场深刻的变革正在发生。 最近,国务院印发《关于深入实施"人工智能+"行动的意见》,明确提出"到 2027 年,新一代智能终端和智能体普及率将超过 70%;2030 年突破 90%,智能经济将成为我国经济发展的重要增长极;到 2035 年,全面步入智能经济与智能社会新阶段。" 这一系列目标的背后,正是以 AI Agent 为核心的技术体系逐步走向成熟并大规模落地的信号。 OpenAI 创始人 Andrej Karpathy 曾提出一个经典的三段论,用以描述软件编程范式的演进: 软件 1.0 时代: 通过 Java、Go 等编程语言直接操控 CPU,编写确定性的逻辑。 软件 2.0 时代: 开始训练神经网络,通过调整参数权重来"编程"模型。 软件 3.0 时代: 大模型兴起后,进入了"面向 LLM 编程"的时代------应用的行为不再完全由代码决定,而是由大模型自主推理、决策和执行。 这标志着应用开发形态的根本转变:AI Agent 的运行逻辑,越来... 
相关文章
文章评论
共有0条评论来说两句吧...

 
			 
				 
				 
				 
				 
				 
				 
				



 微信收款码
微信收款码 支付宝收款码
支付宝收款码