详细剖析分布式微服务架构下网络通信的底层实现原理(图解)
在分布式架构中,网络通信是底层基础,没有网络,也就没有所谓的分布式架构。只有通过网络才能使得一大片机器互相协作,共同完成一件事情。
同样,在大规模的系统架构中,应用吞吐量上不去、网络存在通信延迟、我们首先考虑的都是网络问题,因此网络的重要性不言而喻。
作为现代化应用型程序员,要开发一个网络通信的应用,是非常简单的。不仅仅有成熟的api,还有非常方便的通信框架。
可能大家已经忘记了网络通信的重要性,本篇文章会详细分析网络通信的底层原理!!
1.1 理解通信的本质
如图1-1所示,当我们通过浏览器访问一个网址时,一段时间后该网址会渲染出访问的内容,这个过程是怎么实现的呢?
<center>图1-1</center>
我想站在今天,在做的同学都知道,它是基于http协议来实现数据通信的,这里有两个字很重要,就是“协议”。
两个计算机之间要实现数据通信,必须遵循同一种协议,否则,就像一个中国人和一个外国人交流时,一个讲英语另一个讲解中文,肯定是无法正常交流。在计算机中,协议非常常见。
1.1.1 协议的组成
我们写的Java代码,计算机能够理解并且执行,原因是人和计算机之间遵循了同一种语言,那就是Java,如图1-2所示,.java文件最终编译成.class文件这个过程,也同样涉及到协议。
<center>图1-2 java编译过程</center>
所以,在计算机中,协议是指大家需要共同遵循的规则,只有实现统一规则之后,才能实现不同节点之间的数据通信,从而让计算机的应用更加强大。
组成一个协议,需要具备三个要素:
- 语法,就是这一段内容要符合一定的规则和格式。例如,括号要成对,结束要使用分号等。
- 语义,就是这一段内容要代表某种意义。例如数字减去数字是有意义的,数字减去文本一般来说就没有意义。
- 时序,就是先干啥,后干啥。例如,可以先加上某个数值,然后再减去某个数值。
1.1.2 http协议
理解了协议的作用,那协议是长什么样的呢?
那么再来看图1-3的场景,人们通过浏览器访问网站,用到了http协议。
<center>图1-3 http协议</center>
http协议包含包含几个部分:
- http请求组成
- 状态行
- 请求头
- 消息主体
- http响应组成
- 状态行
- 响应头
- 响应正文
Http响应报文如图1-4所示,那么这个协议的三要素分别是:
- 语法: http协议的消息体由状态、头部、内容组成。
- 语义: 比如状态,200表示成功,404表示请求路径不存在等,通信双方必须遵循该语义。
- 时序: 组成消息体的三部分的排列顺序,必须要有request,才会产生response。
而浏览器按照http协议做好了相关的处理后,才能让大家通过网址访问网络上的各种信息。
<center>图1-4</center>
1.1.3 常用的网络协议
DNS协议、Http协议、SSH协议、TCP协议、FTP协议等,这些都是大家比较常用的协议类型。无论哪种协议,本质上仍然是由协议的三要素组成,只是应用场景不同。
DNS、HTTP、HTTPS 所在的层我们称为应用层。经过应用层封装后,浏览器会将应用层的包交给下一层去完成,通过 socket 编程来实现。下一层是传输层。传输层有两种协议,一种是无连接的协议 UDP,一种是面向连接的协议 TCP。对于通信可靠性要求的场景来说,往往使用 TCP 协议。所谓的面向连接就是,TCP 会保证这个包能够到达目的地。如果不能到达,就会重新发送,直至到达。
1.3 TCP/IP通信原理分析
一次网络通信到底是怎么完成的呢?
涉及到网络通信,那我们一定会提到一个网络模型的概念,如图1-5所示。表示TCP/IP的四层概念模型和OSI七层网络模型,它是一种概念模型,由国际标准化组织提出来的,试图让全世界范围内的计算机能基于该网络标准实现互联。
<center>图1-5</center>
网络模型为什么要分层呢?其实从我们现在的业务分层架构中就不难发现,任何系统一旦变得复杂,就都会采用分层设计。它的主要好处是
- 实现高内聚低耦合
- 每一层有自己单一的职责
- 提高可复用性和降低维护成本
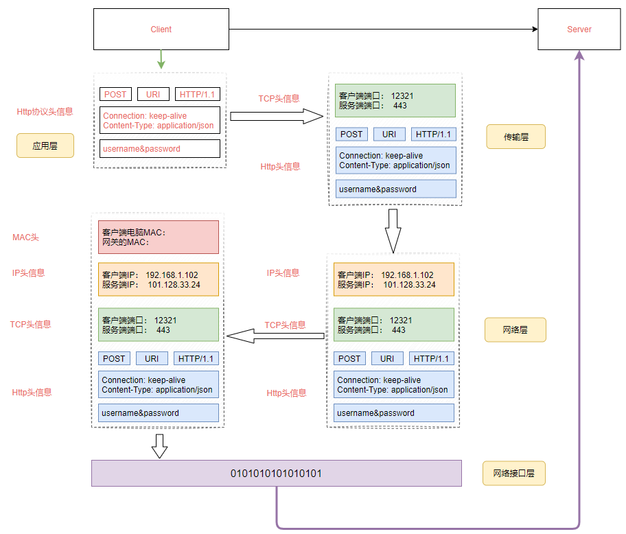
1.2.1 http通信过程的发送数据包
由于我们的课程并不是专门来讲网络,所以只是提及一下网络分层模型,为了让大家更简单的理解网络分层模型的工作原理,我们仍然以一次网络通信的数据包传输为例进行分析,如图1-6所示。
<center>图1-6</center>
图1-6的工作流程描述如下:
-
假设我们要登录某一个网站,此时基于Http协议会构建一个http协议报文,这个报文中按照http协议的规范组装,其中包括要传输的用户名和密码。这个是属于应用层协议。
-
经过应用层封装后,浏览器会把应用层的包交给TCP/IP四层模型中的下一层,也就是传输层来完成,传输层有两种协议:
- TCP协议,可靠的通信协议,该协议会确保数据包能达到目的地
- UDP协议,不可靠通信协议,可能会存在数据丢失
在http通信中使用了TCP协议,TCP协议会有两个端口,一个是浏览器监听的端口,一个是目标服务器进程的端口。操作系统会根据端口来判断这个数据包应该分发给那个进程。
-
传输层封装完成后,该数据包会技术交给网络层来处理,网络层协议是IP协议,IP协议中会包含源IP地址(也就是客户端及其的IP)和目标服务器的IP地址。
-
操作系统知道了目标IP地址后,就开始根据这个IP来寻找目标机器,而目标服务器一定是部署在不同的地方,这种跨网络节点的访问,需要经过网关(所谓网关就是一个网络到另外一个网络的关口)。
所以数据包首先需要先通过自己当前所在网络的网关出去,然后访问到目标服务器,但是在数据包传输到目标服务器之前,需要再组装MAC头信息。
Mac头包含本地的Mac地址和目标服务器的Mac地址,这个MAC地址怎么获得的呢?
-
获取本机MAC地址的方法是,操作系统会发送一个广播消息询问网关地址(192.168.1.1)是谁?收到该广播消息的网关会回应一个MAC地址。这个广播消息是基于ARP协议实现的(这个协议简单来说就是已知目标机器的ip,需要获得目标机器的mac地址。(发送一个广播消息,这个ip是谁的,请来认领。认领ip的机器会发送一个mac地址的响应))。
为了避免每次都用 ARP 请求,机器本地也会进行 ARP 缓存。当然机器会不断地上线下线,IP 也可能会变,所以 ARP 的 MAC 地址缓存过一段时间就会过期。
-
获取远程机器的MAC地址的方法也同样是基于ARP协议实现的。
-
完成MAC地址组装后,一个完整的数据包就构成了。这个时候会把这个数据包给到网卡,网卡再把这个数据包发出去,由于这个数据包中包含MAC地址,因此它能够到达网关进行传输。网关收到包之后,会根据路由信息,判断下一步应该怎么走。网关往往是一个路由器,到某个 IP 地址应该怎么走,这个叫作路由表。
1.2.2 http通信过程中的接收数据包
当数据包发送到网关后,会根据网关的路由信息判断该数据包要传输到那个网段上。数据从客户端发送到目标服务器,可能会经过多个网关,所以数据包根据网关路由进入到下一个网关后,继续根据下一个网关的MAC地址寻找下下一个网关,直到到达目标网络服务器上。
这个时候服务器收到包之后,最后一个网关知道这个网络包就是要去当前局域网的,于是拿着目标IP通过ARP协议大喊一声这是谁? 目标服务器就会给网关回复一个MAC地址。 然后网络包在最后那个网关修改目标的MAC地址,通过这个MAC地址,网络包找到了目标服务器。
当目标服务器和MAC地址对上后,开始取出MAC头信息,接着把数据包发送给操作系统的网络层。网络层会取出IP头信息,IP头里面会写上一层封装的是TCP协议,于是交给传输层来处理,实现过程如图1-7所示。
在这一层中,对于收到的每个数据包都会有一个回复,表示服务器端已经收到了该数据包。如果过一段时间客户端没有收到该确认包,发送端的 TCP 层会重新发送这个包,还是上面的过程,直到最终收到回复。
这个重试是TCP协议层来实现的,不需要我们应用来主动发起。
<center>图1-7</center>
为什么有了MAC层还要走IP层呢?
之前我们提到,mac地址是唯一的,那理论上,在任何两个设备之间,我应该都可以通过mac地址发送数据,为什么还需要ip地址?
mac地址就好像个人的身份证号,人的身份证号和人户口所在的城市,出生的日期有关,但是和人所在的位置没有关系,人是会移动的,知道一个人的身份证号,并不能找到它这个人,mac地址类似,它是和设备的生产者,批次,日期之类的关联起来,知道一个设备的mac,并不能在网络中将数据发送给它,除非它和发送方的在同一个网络内。
所以要实现机器之间的通信,我们还需要有ip地址的概念,ip地址表达的是当前机器在网络中的位置,类似于城市名+道路号+门牌号的概念。通过ip层的寻址,我们能知道按何种路径在全世界任意两台Internet上的的机器间传输数据。
1.4 详解TCP可靠性通信特性
我们知道,TCP协议是属于可靠性通信协议,它能够确保数据包不被丢失。首先我们先了解一下TCP的三次握手和四次挥手。
1.4.1 TCP的三次握手
两个节点需要进行数据通信,首先得先建立连接。而在建立连接时,TCP采用了三次握手来实现连接建立。如图1-8所示。
<center>图1-8</center>
第一次握手(SYN=1, seq=x)
客户端发送一个 TCP的 SYN 标志位置1的包,指明客户端打算连接的服务器的端口,以及初始序号 X,**保存在包头的序列号(Sequence Number)**字段里。发送完毕后,客户端进入 SYN_SEND 状态。
第二次握手(SYN=1, ACK=1, seq=y, ACK num=x+1):
服务器发回确认包(ACK)应答。即 SYN 标志位和 ACK 标志位均为1。服务器端选择自己 ISN 序列号,放到Seq 域里,同时将确认序号(Acknowledgement Number)设置为客户的 ISN 加1,即X+1。 发送完毕后,服务器端进入 SYN_RCVD 状态。
第三次握手(ACK=1,ACK num=y+1)
客户端再次发送确认包(ACK),SYN标志位为0,ACK标志位为1,并且把服务器发来 ACK的序号字段+1,放在确定字段中发送给对方,并且在数据段放写ISN发完毕后,客户端进入 ESTABLISHED 状态,当服务器端接收到这个包时,也进入 ESTABLISHED 状态,TCP握手结束。
1.4.2 TCP为什么是三次握手?
TCP是全双工,如果没有第三次的握手,服务端不能确认客户端是否ready,不知道什么时候可以往客户端发数据包。三次的握手刚好两边都互相确认对方已经ready。
我们假设网络的不可靠性,
A发起一个连接,当发起一个请求没有得到反馈的时候,会有很多可能性,比如请求包丢失,或者超时,或者B没有响应
由于A不能确认结果,于是再发,当有一个请求包到了B之后,A并不知道这个数据包已经到了B,所以可能还会重试。
所以B收到请求之后,知道了A的存在并且要和我建立连接,这个时候B会发送ack给到A,告诉A我收到了请求包。
对于B来说,这个应答包也是一个网络通信,我怎么知道能不能到达A呢?所以这个时候B不能很主观的认为连接已经建立好了,还需要等到A再次发送应答包来确认。
1.4.3 TCP的四次挥手
如图1-9所示,TCP的连接断开,会通过所谓的四次挥手完成。
四次挥手表示TCP断开连接的时候,需要客户端和服务端总共发送4个包以确认连接的断开;客户端或服务器均可主动发起挥手动作(因为TCP是一个全双工协议),在 socket 编程中,任何一方执行 close() 操作即可产生挥手操作。
<center>图1-9</center>
上述交互过程如下:
-
断开的时候,我们可以看到,当A客户端说说“我要断开连接”,就进入 FIN_WAIT_1 的状态。
-
B 服务端收到“我要断开连接”的消息后,发送"知道了"给到A客户端,就进入 CLOSE_WAIT 的状态。
-
A 收到“B 说知道了”,就进入 FIN_WAIT_2 的状态,如果这个时候 B 服务器挂掉了,则 A 将永远在这个状态。TCP 协议里面并没有对这个状态的处理,但是 Linux 有,可以调整 tcp_fin_timeout 这个参数,设置一个超时时间。
-
如果 B 服务器正常,则发送了“B 要关闭连接”的请求到达 A 时,A 发送“知道 B 也要关闭连接”的 ACK 后,从 FIN_WAIT_2 状态结束。
-
按说这个时候 A 可以退出了,但是最后的这个 ACK 万一 B 收不到呢?则 B 会重新发一个“B 要关闭连接”,这个时候 A 已经跑路了的话,B 就再也收不到 ACK 了,因而 TCP 协议要求 A 最后等待一段时间 TIME_WAIT,这个时间要足够长,长到如果 B 没收到 ACK 的话,“B 说不玩了”会重发的,A 会重新发一个 ACK 并且足够时间到达 B。
这个等待实现是2MSL,MSL 是 Maximum Segment Lifetime,报文最大生存时间,它是任何报文在网络上存在的最长时间,超过这个时间报文将被丢弃(此时A直接进入CLOSE状态)。协议规定 MSL 为 2 分钟,实际应用中常用的是 30 秒,1 分钟和 2 分钟等。
第一次挥手(FIN=1,seq=x)
假设客户端想要关闭连接,客户端发送一个 FIN 标志位置为1的包,表示自己已经没有数据可以发送了,但是仍然可以接受数据。发送完毕后,客户端进入 FIN_WAIT_1 状态。
第二次挥手(ACK=1,ACKnum=x+1)
服务器端确认客户端的 FIN包,发送一个确认包,表明自己接受到了客户端关闭连接的请求,但还没有准备好关闭连接。发送完毕后,服务器端进入 CLOSE_WAIT 状态,客户端接收到这个确认包之后,进入 FIN_WAIT_2 状态,等待服务器端关闭连接。
第三次挥手(FIN=1,seq=w)
服务器端准备好关闭连接时,向客户端发送结束连接请求,FIN置为1。发送完毕后,服务器端进入 LAST_ACK 状态,等待来自客户端的最后一个ACK。
第四次挥手(ACK=1,ACKnum=w+1)
客户端接收到来自服务器端的关闭请求,发送一个确认包,并进入 TIME_WAIT状态,等待可能出现的要求重传的 ACK包。服务器端接收到这个确认包之后,关闭连接,进入 CLOSED 状态。
【问题1】为什么连接的时候是三次握手,关闭的时候却是四次握手?
答:三次握手是因为因为当Server端收到Client端的SYN连接请求报文后,可以直接发送SYN+ACK报文。其中ACK报文是用来应答的,SYN报文是用来同步的。但是关闭连接时,当Server端收到FIN报文时,很可能并不会立即关闭SOCKET(因为可能还有消息没处理完),所以只能先回复一个ACK报文,告诉Client端,"你发的FIN报文我收到了"。只有等到我Server端所有的报文都发送完了,我才能发送FIN报文,因此不能一起发送。故需要四步握手。
【问题2】为什么TIME_WAIT状态需要经过2MSL(最大报文段生存时间)才能返回到CLOSE状态?
答:虽然按道理,四个报文都发送完毕,我们可以直接进入CLOSE状态了,但是我们必须假象网络是不可靠的,有可以最后一个ACK丢失。所以TIME_WAIT状态就是用来重发可能丢失的ACK报文。
1.4.4 TCP协议的报文传输
连接建立好之后,就开始进行数据包的传输了。那TCP作为一个可靠的通信协议,如何保证消息传输的可靠性呢?
TCP采用了消息确认的方式来保证数据报文传输的安全性,也就是说客户端发送了数据包到服务端后,服务端会返回一个确认消息给到客户端,如果客户端没有收到确认包,则会重新再发送。
为了保证顺序性,每一个包都有一个 ID。在建立连接的时候,会商定起始的 ID 是什么,然后按照 ID 一个个发送。为了保证不丢包,对于发送的包都要进行应答,但是这个应答也不是一个一个来的,而是会应答某个之前的 ID,表示都收到了,这种模式称为累计确认或者累计应答(cumulative acknowledgment)
如图1-10所示,为了记录所有发送的包和接收的包,TCP协议在发送端和接收端分别拿会有发送缓冲区和接收缓冲区,TCP的全双工的工作模式及TCP的滑动窗口就是依赖于这两个独立的Buffer和该Buffer的填充状态。
接收缓冲区把数据缓存到内核,若应用进程一直没有调用Socket的read方法进行读取,那么该数据会一直被缓存在接收缓冲区内。不管进程是否读取Socket,对端发来的数据都会经过内核接收并缓存到Socket的内核接收缓冲区。
read所要做的工作,就是把内核接收缓冲区中的数据复制到应用层用户的Buffer里。进程调用Socket的send发送数据的时候,一般情况下是将数据从应用层用户的Buffer里复制到Socket的内核发送缓冲区,然后send就会在上层返回。换句话说,send返回时,数据不一定会被发送到对端。
<center>图1-10</center>
发送端/接收端的缓冲区中是按照包的 ID 一个个排列,根据处理的情况分成四个部分。
- 第一部分:发送了并且已经确认的。
- 第二部分:发送了并且尚未确认的。需要等待确认后,才能移除。
- 第三部分:没有发送,但是已经等待发送的。
- 第四部分:没有发送,并且暂时还不会发送的。
这里的第三部分和第四部分之所以做一个区分,其实是因为TCP采用做了流量控制,这里采用了滑动窗口的方式来实现流量整形,避免出现数据拥堵的情况。
<center>图1-11</center>
为了更好的理解数据包的通信过程,我们通过下面这个网址来演示一下
1.4.5 滑动窗口协议
上述地址中动画演示的部分,其实就是数据包发送和确认机制,同时还涉及到互动窗口协议。
滑动窗口(Sliding window)是一种流量控制技术。早期的网络通信中,通信双方不会考虑网络的拥挤情况直接发送数据。由于大家不知道网络拥塞状况,同时发送数据,导致中间节点阻塞掉包,谁也发不了数据,所以就有了滑动窗口机制来解决此问题;发送和接受方都会维护一个数据帧的序列,这个序列被称作窗口
发送窗口
就是发送端允许连续发送的幀的序号表。
发送端可以不等待应答而连续发送的最大幀数称为发送窗口的尺寸。
接收窗口
接收方允许接收的幀的序号表,凡落在 接收窗口内的幀,接收方都必须处理,落在接收窗口外的幀被丢弃。
接收方每次允许接收的幀数称为接收窗口的尺寸。
1.5 理解阻塞通信的本质
理解了TCP通信的原理后,在Java中我们会采用Socket套接字来实现网络通信,下面这段代码演示了Socket通信的案例。
public class ServerSocketExample {
public static void main(String[] args) throws IOException {
final int DEFAULT_PORT = 8080;
ServerSocket serverSocket = null;
serverSocket = new ServerSocket(DEFAULT_PORT);
System.out.println("启动服务,监听端口:" + DEFAULT_PORT);
while (true) {
Socket socket = serverSocket.accept();
System.out.println("客户端:" + socket.getPort() + "已连接");
new Thread(new Runnable() {
Socket socket;
public Runnable setSocket(Socket s){
this.socket=s;
return this;
}
@Override
public void run() {
try {
BufferedReader bufferedReader = new BufferedReader(new InputStreamReader(socket.getInputStream()));
String clientStr = null; //读取一行信息
clientStr = bufferedReader.readLine();
System.out.println("客户端发了一段消息:" + clientStr);
BufferedWriter bufferedWriter = new BufferedWriter(new OutputStreamWriter(socket.getOutputStream()));
bufferedWriter.write("我已经收到你的消息了");
bufferedWriter.flush(); //清空缓冲区触发消息发送
} catch (IOException e) {
e.printStackTrace();
}
}
}.setSocket(socket)).start();
}
}
}
在我们讲Redis的专题中详细讲到过,上述通信是BIO模型,也就是阻塞通信模型,阻塞主要体现的点是
- accept,阻塞等待客户端连接
- io阻塞,阻塞等待客户端的数据传输。
相信大家和我一样有一些以后,这个阻塞和唤醒到底是怎么回事,下面我们简单来了解一下。
1.5.1 阻塞操作的本质
阻塞是指进程在等待某个事件发生之前的等待状态,它是属于操作系统层面的调度,我们通过下面操作来追踪Java程序中有多少程序,每一个线程对内核产生了哪些操作。
strace,Linux操作系统中的指令
-
把ServerSocketExample.java,去掉package导入头,拷贝到linux服务器的 /data/app目录下。
-
使用javac ServerSocketExample.java进行编译,得到.class文件
-
使用下面这个命令来追踪(打开一个新窗口)
按照strace官网的描述, strace是一个可用于诊断、调试和教学的Linux用户空间跟踪器。我们用它来监控用户空间进程和内核的交互,比如系统调用、信号传递、进程状态变更等。
strace -ff -o out java ServerSocketExample- -f 跟踪目标进程,以及目标进程创建的所有子进程
- -o 把strace的输出单独写到指定的文件
-
上述指令执行完成后,会在/data/app目录下得到很多out.*的文件,每个文件代表一个线程。因为Java本身是多线程的。
[root@localhost app]# ll total 748 -rw-r--r--. 1 root root 14808 Aug 23 12:51 out.33320 //最小的表示主线程 -rw-r--r--. 1 root root 186893 Aug 23 12:51 out.33321 -rw-r--r--. 1 root root 961 Aug 23 12:51 out.33322 -rw-r--r--. 1 root root 917 Aug 23 12:51 out.33323 -rw-r--r--. 1 root root 833 Aug 23 12:51 out.33324 -rw-r--r--. 1 root root 819 Aug 23 12:51 out.33325 -rw-r--r--. 1 root root 23627 Aug 23 12:53 out.33326 -rw-r--r--. 1 root root 1326 Aug 23 12:51 out.33327 -rw-r--r--. 1 root root 1144 Aug 23 12:51 out.33328 -rw-r--r--. 1 root root 1270 Aug 23 12:51 out.33329 -rw-r--r--. 1 root root 8136 Aug 23 12:53 out.33330 -rw-r--r--. 1 root root 8158 Aug 23 12:53 out.33331 -rw-r--r--. 1 root root 6966 Aug 23 12:53 out.33332 -rw-r--r--. 1 root root 1040 Aug 23 12:51 out.33333 -rw-r--r--. 1 root root 445489 Aug 23 12:53 out.33334 -
打开out.33321这个文件(主线程后面的一个文件),shift+g到该文件的尾部,可以看到如下内容。
下面这些方法,都是属于系统调用,也就是调用操作系统提供的内核指令触发相关的操作。
# 创建socket fd socket(AF_INET6, SOCK_STREAM, IPPROTO_IP) = 5 .... # 绑定8888端口 bind(5, {sa_family=AF_INET6, sin6_port=htons(8888), inet_pton(AF_INET6, "::", &sin6_addr), sin6_flowinfo=0, sin6_scope_id=0}, 28) = 0 # 创建一个socket并监听申请的连接, 5表示sockfd,50表示等待队列的最大长度 listen(5, 50) = 0 mprotect(0x7f21d00df000, 4096, PROT_READ|PROT_WRITE) = 0 write(1, "\345\220\257\345\212\250\346\234\215\345\212\241\357\274\214\347\233\221\345\220\254\347\253\257\345\217\243\357\274\23288"..., 34) = 34 write(1, "\n", 1) = 1 lseek(3, 58916778, SEEK_SET) = 58916778 read(3, "PK\3\4\n\0\0\10\0\0U\23\213O\336\274\205\24X8\0\0X8\0\0\25\0\0\0", 30) = 30 lseek(3, 58916829, SEEK_SET) = 58916829 read(3, "\312\376\272\276\0\0\0004\1\367\n\0\6\1\37\t\0\237\1 \t\0\237\1!\t\0\237\1\"\t\0"..., 14424) = 14424 # poll, 把当前的文件指针挂到等待队列,文件指针指的是fd=5,简单来说就是让当前进程阻塞,直到有事件触发唤醒 * events: 表示请求事件,POLLIN(普通或优先级带数据可读)、POLLERR,发生错误。 poll([{fd=5, events=POLLIN|POLLERR}], 1, -1
从这个代码中可以看到,Socket的accept方法最终是调用系统的poll函数来实现线程阻塞的。
通过在linux服务器输入 man 2 poll
man: 帮助手册
2: 表示系统调用相关的函数
DESCRIPTION poll() performs a similar task to select(2): it waits for one of a set of file descriptors to become ready to perform I/O.poll类似于select函数,它可以等待一组文件描述符中的IO就绪事件
-
通过下面命令访问socket server。
telnet 192.168.221.128 8888这个时候通过tail -f out.33321这个文件,发现被阻塞的poll()方法,被POLLIN事件唤醒了,表示监听到了一次连接。
poll([{fd=5, events=POLLIN|POLLERR}], 1, -1) = 1 ([{fd=5, revents=POLLIN}]) accept(5, {sa_family=AF_INET6, sin6_port=htons(53778), inet_pton(AF_INET6, "::ffff:192.168.221.1", &sin6_addr), sin6_flowinfo=0, sin6_scope_id=0}, [28]) = 6
1.5.2 阻塞被唤醒的过程
如图1-12所示,网络数据包通过网线传输到目标服务器的网卡,再通过2所示的硬件电路传输,最终把数据写入到内存中的某个地址上,接着网卡通过中断信号通知CPU有数据到达,操作系统就知道当前有新的数据包传递过来,于是CPU开始执行中断程序,中断程序的主要逻辑是
- 先把网卡接收到的数据写入到对应的Socket接收缓冲区中
- 再唤醒被阻塞在poll()方法上的线程
<center>图1-12</center>
1.5.3 阻塞的整体原理分析
操作系统为了支持多任务处理,所以实现了进程调度功能,运行中的进程表示获得了CPU的使用权,当进程(线程)因为某些操作导致阻塞时,就会释放CPU使用权,使得操作系统能够多任务的执行。
当多个进程是运行状态等待CPU调度时,这些进程会保存到一个可运行队列中,如图1-13所示。
<center>图1-13</center> 当进程A执行创建Socket语句时,在Linux操作系统中会创建一个由文件系统管理的Socket对象,这个Socket对象包含发送缓冲区、接收缓冲区、等待队列等,其中等待队列是非常重要的结构,它指向所有需要等待当前Socket事件的进程,如图1-14所示。
当进程A调用poll()方法阻塞时,操作系统会把当前进程A从工作队列移动到Socket的等待队列中(将进程A的指针指向等待队列,后续需要进行唤醒),此时A被阻塞,CPU继续执行下一个进程。
<center>图1-14</center>
当Socket收到数据时,等待该Socket FD的进程会收到被唤醒,如图1-15所示,计算机通过网卡接收到客户端传过来的数据,网卡会把这个数据写入到内存,然后再通过中断信号通知CPU有数据到达,于是CPU开始执行中断程序。
当发生了中断,就意味着需要操作系统的介入,开展管理工作。由于操作系统的管理工作(**如进程切换、分配IO设备)需要使用特权指令,因此CPU要从用户态转换为核心态。**中断就可以使CPU从用户态转换为核心态,使操作系统获得计算机的控制权。因此,有了中断,才能实现多道程序并发执行。
此处的中断程序主要有两项功能,先将网络数据写入到对应 Socket 的接收缓冲区里面(步骤 ④),再唤醒进程 A(步骤 ⑤),重新将进程 A 放入工作队列中。
<center>图1-15</center>
1.5 Linux中的select/poll模型本质
前面在1.4节中讲的其实是Recv()方法,它只能监视单个Socket。而在实际应用中,这种单Socket监听很明显会影响到客户端连接数,所以我们需要寻找一种能够同时监听多个Socket的方法,而select/poll就是在这个背景下产生的,其中poll方法在前面的案例中就讲过,默认情况下使用poll模型。
先来了解一下select模型,由于在前面的分析中我们知道Recv()只能实现对单个socket的监听,当客户端连接数较多的时候,会导致吞吐量非常低,所以我们想,能不能实现同时监听多个socket,只要任何一个socket连接存在IO就绪事件,就触发进程的唤醒。
如图1-16所示,假设程序同时监听socket1和socket2这两个socket连接,那么当应用程序调用select方法后,操作系统会把进程A分别指向这连个个socket的等待队列中。当任何一个Socket收到数据后,中断程序会唤醒对应的进程。
当进程 A 被唤醒后,它知道至少有一个 Socket 接收了数据。程序只需遍历一遍 Socket 列表,就可以得到就绪的 Socket。
<center>图1-16</center>
select模式有二个问题,
- 就是每次调用select都需要将进程加入到所有监视器socket的等待队列,每次唤醒都需要从等待队列中移除,这里涉及到两次遍历,有一定的性能开销。
- 进程被唤醒后,并不知道哪些socket收到了数据,所以还需要遍历一次所有的socket,得到就绪的socket列表
由于这两个问题产生的性能影响,所以select默认规定只能监视1024个socket,虽然可以通过修改监视的文件描述符数量,但是这样会降低效率。而poll模式和select基本是一样,最大的区别是poll没有最大文件描述符限制。
1.6 Linux中的epoll模型
有没有更加高效的方法,能够减少遍历也能达到同时监听多个fd的目的呢?epoll模型就可以解决这个问题。
epoll 其实是event poll的组合,它和select最大的区别在于,epoll会把哪个socket发生了什么样的IO事件通知给应用程序,所以epoll实际上就是事件驱动,具体原理如图1-17所示。
在epoll中提供了三个方法分别是epoll_create、epoll_ctl、epoll_wait。具体执行流程如下
- 首先调用epoll_create方法,在内核创建一个eventpoll对象,这个对象会维护一个epitem集合,它是一个红黑树结构。这个集合简单理解成fd集合。
- 接着调用epoll_ctl函数将当前fd封装成epitem加入到eventpoll对象中,并给这个epitem加入一个回调函数注册到内核。当这个fd收到网络IO事件时,会把该fd对应的epitem加入到eventpoll中的就绪列表rdlist(双向链表)中。同时再唤醒被阻塞的进程A。
- 进程A继续调用epoll_wait方法,直接读取epoll中就绪队列rdlist中的epitem,如果rdlist队列为空,则阻塞等待或者等待超时。
从epoll的原理中可以得知,由于rdlist的存在,使得进程A被唤醒后知道哪些Socket(fd)发生了IO事件,从而在不需要遍历的情况下获取所有就绪的socket连接。
<center>图1-17</center>
版权声明:本博客所有文章除特别声明外,均采用 CC BY-NC-SA 4.0 许可协议。转载请注明来自
Mic带你学架构! 如果本篇文章对您有帮助,还请帮忙点个关注和赞,您的坚持是我不断创作的动力。欢迎关注「跟着Mic学架构」公众号公众号获取更多技术干货!

















