深入理解Flutter动画原理
一、概述[](http://gityuan.com/2019/07/13/flutter_animator/#一概述)
动画效果对于系统的用户体验非常重要,好的动画能让用户感觉界面更加顺畅,提升用户体验。
1.1 动画类型[](http://gityuan.com/2019/07/13/flutter_animator/#11-动画类型)
Flutter动画大的分类来说主要分为两大类:
- 补间动画:给定初值与终值,系统自动补齐中间帧的动画
- 物理动画:遵循物理学定律的动画,实现了弹簧、阻尼、重力三种物理效果
在应用使用过程中常见动画模式:
- 动画列表或者网格:例如元素的添加或者删除操作;
- 转场动画Shared element transition:例如从当前页面打开另一页面的过渡动画;
- 交错动画Staggered animations:比如部分或者完全交错的动画。
1.2 类图[](http://gityuan.com/2019/07/13/flutter_animator/#12-类图)
核心类:
- Animation对象是整个动画中非常核心的一个类;
- AnimationController用于管理Animation;
- CurvedAnimation过程是非线性曲线;
- Tween补间动画
- Listeners和StatusListeners用于监听动画状态改变。
AnimationStatus是枚举类型,有4个值;
| 取值 | 解释 |
|---|---|
| dismissed | 动画在开始时停止 |
| forward | 动画从头到尾绘制 |
| reverse | 动画反向绘制,从尾到头 |
| completed | 动画在结束时停止 |
1.3 动画实例[](http://gityuan.com/2019/07/13/flutter_animator/#13-动画实例)
//[见小节2.1]
AnimationController animationController = AnimationController(
vsync: this, duration: Duration(milliseconds: 1000));
Animation animation = Tween(begin: 0.0,end: 10.0).animate(animationController);
animationController.addListener(() {
setState(() {});
});
//[见小节2.2]
animationController.forward();
该过程说明:
- AnimationController作为Animation子类,在屏幕刷新时生成一系列值,默认情况下从0到1区间的取值。
- Tween的animate()方法来自于父类Animatable,该方法返回的对象类型为_AnimatedEvaluation,而该对象最核心的工作就是通过value来调用Tween的transform();
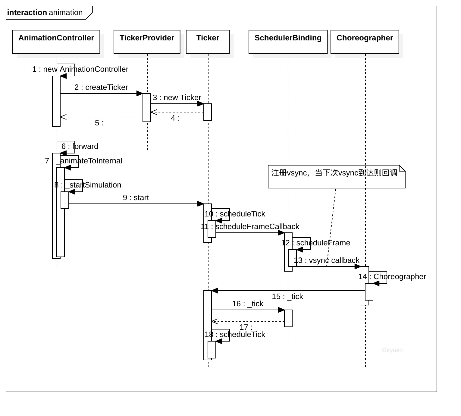
调用链:
AnimationController.forward
AnimationController.\_animateToInternal
AnimationController.\_startSimulation
Ticker.start()
Ticker.scheduleTick()
SchedulerBinding.scheduleFrameCallback()
SchedulerBinding.scheduleFrame()
...
Ticker.\_tick
AnimationController.\_tick
Ticker.scheduleTick
二、原理分析[](http://gityuan.com/2019/07/13/flutter_animator/#二原理分析)
2.1 AnimationController初始化[](http://gityuan.com/2019/07/13/flutter_animator/#21-animationcontroller初始化)
[-> lib/src/animation/animation_controller.dart]
AnimationController({
double value,
this.duration,
this.debugLabel,
this.lowerBound = 0.0,
this.upperBound = 1.0,
this.animationBehavior = AnimationBehavior.normal,
@required TickerProvider vsync,
}) : _direction = _AnimationDirection.forward {
_ticker = vsync.createTicker(_tick); //[见小节2.1.1]
_internalSetValue(value ?? lowerBound); //[见小节2.1.3]
}
该方法说明:
- AnimationController初始化过程,一般都设置duration和vsync初值;
- upperBound(上边界值)和lowerBound(下边界值)都不能为空,且upperBound必须大于等于lowerBound;
- 创建默认的动画方向为向前(_AnimationDirection.forward);
- 调用类型为TickerProvider的vsync对象的createTicker()方法来创建Ticker对象;
TickerProvider作为抽象类,主要的子类有SingleTickerProviderStateMixin和TickerProviderStateMixin,这两个类的区别就是是否支持创建多个TickerProvider,这里SingleTickerProviderStateMixin为例展开。
2.1.1 createTicker[](http://gityuan.com/2019/07/13/flutter_animator/#211-createticker)
[-> lib/src/widgets/ticker_provider.dart]
mixin SingleTickerProviderStateMixin<T extends StatefulWidget> on State<T> implements TickerProvider {
Ticker _ticker;
Ticker createTicker(TickerCallback onTick) {
//[见小节2.1.2]
_ticker = Ticker(onTick, debugLabel: 'created by $this');
return _ticker;
}
2.1.2 Ticker初始化[](http://gityuan.com/2019/07/13/flutter_animator/#212-ticker初始化)
[-> lib/src/scheduler/ticker.dart]
class Ticker {
Ticker(this._onTick, { this.debugLabel }) {
}
final TickerCallback _onTick;
}
将AnimationControllerd对象中的_tick()方法,赋值给Ticker对象的_onTick成员变量,再来看看该_tick方法。
2.1.3 _internalSetValue[](http://gityuan.com/2019/07/13/flutter_animator/#213-_internalsetvalue)
[-> lib/src/animation/animation_controller.dart ::AnimationController]
void _internalSetValue(double newValue) {
_value = newValue.clamp(lowerBound, upperBound);
if (_value == lowerBound) {
_status = AnimationStatus.dismissed;
} else if (_value == upperBound) {
_status = AnimationStatus.completed;
} else {
_status = (_direction == _AnimationDirection.forward) ?
AnimationStatus.forward :
AnimationStatus.reverse;
}
}
根据当前的value值来初始化动画状态_status
2.2 forward[](http://gityuan.com/2019/07/13/flutter_animator/#22-forward)
[-> lib/src/animation/animation_controller.dart ::AnimationController]
TickerFuture forward({ double from }) {
//默认采用向前的动画方向
_direction = _AnimationDirection.forward;
if (from != null)
value = from;
return _animateToInternal(upperBound); //[见小节2.3]
}
_AnimationDirection是枚举类型,有forward(向前)和reverse(向后)两个值,也就是说该方法的功能是指从from开始向前滑动,
2.3 _animateToInternal[](http://gityuan.com/2019/07/13/flutter_animator/#23-_animatetointernal)
[-> lib/src/animation/animation_controller.dart ::AnimationController]
TickerFuture _animateToInternal(double target, { Duration duration, Curve curve = Curves.linear }) {
double scale = 1.0;
if (SemanticsBinding.instance.disableAnimations) {
switch (animationBehavior) {
case AnimationBehavior.normal:
scale = 0.05;
break;
case AnimationBehavior.preserve:
break;
}
}
Duration simulationDuration = duration;
if (simulationDuration == null) {
final double range = upperBound - lowerBound;
final double remainingFraction = range.isFinite ? (target - _value).abs() / range : 1.0;
//根据剩余动画的百分比来评估仿真动画剩余时长
simulationDuration = this.duration * remainingFraction;
} else if (target == value) {
//已到达动画终点,不再执行动画
simulationDuration = Duration.zero;
}
//停止老的动画[见小节2.3.1]
stop();
if (simulationDuration == Duration.zero) {
if (value != target) {
_value = target.clamp(lowerBound, upperBound);
notifyListeners();
}
_status = (_direction == _AnimationDirection.forward) ?
AnimationStatus.completed :
AnimationStatus.dismissed;
_checkStatusChanged();
//当动画执行时间已到,则直接结束
return TickerFuture.complete();
}
//[见小节2.4]
return _startSimulation(_InterpolationSimulation(_value, target, simulationDuration, curve, scale));
}
默认采用的是线性动画曲线Curves.linear。
2.3.1 AnimationController.stop[](http://gityuan.com/2019/07/13/flutter_animator/#231-animationcontrollerstop)
void stop({ bool canceled = true }) {
_simulation = null;
_lastElapsedDuration = null;
//[见小节2.3.2]
_ticker.stop(canceled: canceled);
}
2.3.2 Ticker.stop[](http://gityuan.com/2019/07/13/flutter_animator/#232-tickerstop)
[-> lib/src/scheduler/ticker.dart]
void stop({ bool canceled = false }) {
if (!isActive) //已经不活跃,则直接返回
return;
final TickerFuture localFuture = _future;
_future = null;
_startTime = null;
//[见小节2.3.3]
unscheduleTick();
if (canceled) {
localFuture._cancel(this);
} else {
localFuture._complete();
}
}
2.3.3 Ticker.unscheduleTick[](http://gityuan.com/2019/07/13/flutter_animator/#233-tickerunscheduletick)
[-> lib/src/scheduler/ticker.dart]
void unscheduleTick() {
if (scheduled) {
SchedulerBinding.instance.cancelFrameCallbackWithId(_animationId);
_animationId = null;
}
}
2.3.4 _InterpolationSimulation初始化[](http://gityuan.com/2019/07/13/flutter_animator/#234-_interpolationsimulation初始化)
[-> lib/src/animation/animation_controller.dart ::_InterpolationSimulation]
class _InterpolationSimulation extends Simulation {
_InterpolationSimulation(this._begin, this._end, Duration duration, this._curve, double scale)
: _durationInSeconds = (duration.inMicroseconds * scale) / Duration.microsecondsPerSecond;
final double _durationInSeconds;
final double _begin;
final double _end;
final Curve _curve;
}
该方法创建插值模拟器对象,并初始化起点、终点、动画曲线以及时长。这里用的Curve是线性模型,也就是说采用的是匀速运动。
2.4 _startSimulation[](http://gityuan.com/2019/07/13/flutter_animator/#24-_startsimulation)
[-> lib/src/animation/animation_controller.dart]
TickerFuture _startSimulation(Simulation simulation) {
_simulation = simulation;
_lastElapsedDuration = Duration.zero;
_value = simulation.x(0.0).clamp(lowerBound, upperBound);
//[见小节2.5]
final TickerFuture result = _ticker.start();
_status = (_direction == _AnimationDirection.forward) ?
AnimationStatus.forward :
AnimationStatus.reverse;
//[见小节2.4.1]
_checkStatusChanged();
return result;
}
2.4.1 _checkStatusChanged[](http://gityuan.com/2019/07/13/flutter_animator/#241-_checkstatuschanged)
[-> lib/src/animation/animation_controller.dart]
void _checkStatusChanged() {
final AnimationStatus newStatus = status;
if (_lastReportedStatus != newStatus) {
_lastReportedStatus = newStatus;
notifyStatusListeners(newStatus); //通知状态改变
}
}
这里会回调_statusListeners中的所有状态监听器,这里的状态就是指AnimationStatus的dismissed、forward、reverse以及completed。
2.5 Ticker.start[](http://gityuan.com/2019/07/13/flutter_animator/#25-tickerstart)
[-> lib/src/scheduler/ticker.dart]
TickerFuture start() {
_future = TickerFuture._();
if (shouldScheduleTick) {
scheduleTick(); //[见小节2.6]
}
if (SchedulerBinding.instance.schedulerPhase.index > SchedulerPhase.idle.index &&
SchedulerBinding.instance.schedulerPhase.index < SchedulerPhase.postFrameCallbacks.index)
_startTime = SchedulerBinding.instance.currentFrameTimeStamp;
return _future;
}
此处的shouldScheduleTick等于!muted && isActive && !scheduled,也就是没有调度过的活跃状态才会调用Tick。
2.6 Ticker.scheduleTick[](http://gityuan.com/2019/07/13/flutter_animator/#26-tickerscheduletick)
[-> lib/src/scheduler/ticker.dart]
void scheduleTick({ bool rescheduling = false }) {
//[见小节2.7]
_animationId = SchedulerBinding.instance.scheduleFrameCallback(_tick, rescheduling: rescheduling);
}
此处的_tick会在下一次vysnc触发时回调执行,见小节2.10。
2.7 scheduleFrameCallback[](http://gityuan.com/2019/07/13/flutter_animator/#27-scheduleframecallback)
[-> lib/src/scheduler/binding.dart]
int scheduleFrameCallback(FrameCallback callback, { bool rescheduling = false }) {
//[见小节2.8]
scheduleFrame();
_nextFrameCallbackId += 1;
_transientCallbacks[_nextFrameCallbackId] = _FrameCallbackEntry(callback, rescheduling: rescheduling);
return _nextFrameCallbackId;
}
将前面传递过来的Ticker._tick()方法保存在_FrameCallbackEntry的callback中,然后将_FrameCallbackEntry记录在Map类型的_transientCallbacks,
2.8 scheduleFrame[](http://gityuan.com/2019/07/13/flutter_animator/#28-scheduleframe)
[-> lib/src/scheduler/binding.dart]
void scheduleFrame() {
if (_hasScheduledFrame || !_framesEnabled)
return;
ui.window.scheduleFrame();
_hasScheduledFrame = true;
}
从文章Flutter之setState更新机制,可知此处调用的ui.window.scheduleFrame(),会注册vsync监听。当当下一次vsync信号的到来时会执行handleBeginFrame()。
2.9 handleBeginFrame[](http://gityuan.com/2019/07/13/flutter_animator/#29-handlebeginframe)
[-> lib/src/scheduler/binding.dart:: SchedulerBinding]
void handleBeginFrame(Duration rawTimeStamp) {
Timeline.startSync('Frame', arguments: timelineWhitelistArguments);
_firstRawTimeStampInEpoch ??= rawTimeStamp;
_currentFrameTimeStamp = _adjustForEpoch(rawTimeStamp ?? _lastRawTimeStamp);
if (rawTimeStamp != null)
_lastRawTimeStamp = rawTimeStamp;
...
//此时阶段等于SchedulerPhase.idle;
_hasScheduledFrame = false;
try {
Timeline.startSync('Animate', arguments: timelineWhitelistArguments);
_schedulerPhase = SchedulerPhase.transientCallbacks;
//执行动画的回调方法
final Map<int, _FrameCallbackEntry> callbacks = _transientCallbacks;
_transientCallbacks = <int, _FrameCallbackEntry>{};
callbacks.forEach((int id, _FrameCallbackEntry callbackEntry) {
if (!_removedIds.contains(id))
_invokeFrameCallback(callbackEntry.callback, _currentFrameTimeStamp, callbackEntry.debugStack);
});
_removedIds.clear();
} finally {
_schedulerPhase = SchedulerPhase.midFrameMicrotasks;
}
}
该方法主要功能是遍历_transientCallbacks,从前面小节[2.7],可知该过程会执行Ticker._tick()方法。
2.10 Ticker._tick[](http://gityuan.com/2019/07/13/flutter_animator/#210-ticker_tick)
[-> lib/src/scheduler/ticker.dart]
void _tick(Duration timeStamp) {
_animationId = null;
_startTime ??= timeStamp;
//[见小节2.11]
_onTick(timeStamp - _startTime);
//根据活跃状态来决定是否再次调度
if (shouldScheduleTick)
scheduleTick(rescheduling: true);
}
该方法主要功能:
- 小节[2.1.2]的Ticker初始化中,可知此处_onTick便是AnimationController的_tick()方法;
- 小节[2.5]已介绍当仍处于活跃状态,则会再次调度,回到小节[2.6]的scheduleTick(),从而形成动画的连续绘制过程。
2.11 AnimationController._tick[](http://gityuan.com/2019/07/13/flutter_animator/#211-animationcontroller_tick)
[-> lib/src/animation/animation_controller.dart]
void _tick(Duration elapsed) {
_lastElapsedDuration = elapsed;
//获取已过去的时长
final double elapsedInSeconds = elapsed.inMicroseconds.toDouble() / Duration.microsecondsPerSecond;
_value = _simulation.x(elapsedInSeconds).clamp(lowerBound, upperBound);
if (_simulation.isDone(elapsedInSeconds)) {
_status = (_direction == _AnimationDirection.forward) ?
AnimationStatus.completed :
AnimationStatus.dismissed;
stop(canceled: false); //当动画已完成,则停止
}
notifyListeners(); //通知监听器[见小节2.11.1]
_checkStatusChanged(); //通知状态监听器[见小节2.11.2]
}
2.11.1 notifyListeners[](http://gityuan.com/2019/07/13/flutter_animator/#2111-notifylisteners)
[-> lib/src/animation/listener_helpers.dart ::AnimationLocalListenersMixin]
void notifyListeners() {
final List<VoidCallback> localListeners = List<VoidCallback>.from(_listeners);
for (VoidCallback listener in localListeners) {
try {
if (_listeners.contains(listener))
listener();
} catch (exception, stack) {
...
}
}
}
AnimationLocalListenersMixin的addListener()会向_listeners中添加监听器
2.11.2 _checkStatusChanged[](http://gityuan.com/2019/07/13/flutter_animator/#2112-_checkstatuschanged)
[-> lib/src/animation/listener_helpers.dart ::AnimationLocalStatusListenersMixin]
void notifyStatusListeners(AnimationStatus status) {
final List<AnimationStatusListener> localListeners = List<AnimationStatusListener>.from(_statusListeners);
for (AnimationStatusListener listener in localListeners) {
try {
if (_statusListeners.contains(listener))
listener(status);
} catch (exception, stack) {
...
}
}
}
从前面的小节[2.4.1]可知,当状态改变时会调用notifyStatusListeners方法。AnimationLocalStatusListenersMixin的addStatusListener()会向_statusListeners添加状态监听器。
三、总结[](http://gityuan.com/2019/07/13/flutter_animator/#三总结)
3.1 动画流程图[](http://gityuan.com/2019/07/13/flutter_animator/#31-动画流程图)
推荐阅读:腾讯技术团队整理,万字长文轻松彻底入门 Flutter,秒变大前端
2017-2020历年字节跳动Android面试真题解析(累计下载1082万次,持续更新中)
原文作者:gityuan
原文链接:http://gityuan.com/2019/07/13/flutter_animator/